Как заблокировать доступ в интернет для отдельных приложений в Windows 11

Если ваш ПК тормозит или вам нужно приоритизировать трафик для игры, блокировка доступа в интернет для отдельных приложений может решить проблему.
В этой статье мы подробно разберём три подхода: через Брандмауэр Windows, через командную строку и с помощью сторонних инструментов. В конце — раздел с решением проблем, чек-листы и краткое руководство для системных администраторов.
Что вы узнаете
- Как создать правило блокировки исходящего трафика в Брандмауэре Windows
- Как добавить правила через командную строку (netsh)
- Как быстро снять блокировку
- Когда встроенные методы не подходят и какие есть альтернативы
1. Через Windows Defender Firewall (Брандмауэр Windows)
- Нажмите Windows + S, введите “Панель управления” и откройте её.
- Перейдите в «Система и безопасность».

- Откройте “Брандмауэр Защитника Windows” (Windows Defender Firewall).
- В левом меню выберите «Дополнительные параметры».

- На панели слева выберите «Правила для исходящих подключений» (Outbound Rules), затем справа нажмите «Создать правило…».

- В мастере создания правил выберите тип “Программа” и нажмите “Далее”.

- Нажмите “Обзор“, найдите исполнительный файл приложения (.exe), выберите его и нажмите “Открыть”, затем “Далее”. Обычно приложения находятся в папках “Program Files” или “Program Files (x86)”.
- Выберите «Блокировать подключение» и нажмите “Далее”.

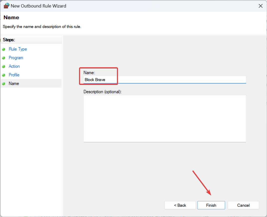
- Отметьте все три профиля сети (Домен, Частная, Публичная) и нажмите “Далее”.

- Придумайте имя правила и при желании описание, затем нажмите “Готово”.

Важно: если вы заблокировали браузер, при попытке загрузить страницу может появиться ошибка ERR_NETWORK_ACCESS_DENIED.
2. Через командную строку (Command Prompt)
- Нажмите Windows + R, введите
cmdи нажмите Ctrl + Shift + Enter, чтобы открыть командную строку от имени администратора.
- Подтвердите запрос контроля учётных записей (UAC), нажмите «Да».
- Чтобы добавить входящее правило, выполните (замените путь на расположение .exe):
netsh advfirewall firewall add rule name="App Block In" protocol=TCP dir=in action=block program="C:\Путь\К\Программе\app.exe"- Пример для браузера Brave:
netsh advfirewall firewall add rule name="Brave Block In" protocol=TCP dir=in action=block program="C:\Program Files\BraveSoftware\Brave-Browser\Application\brave.exe"- Для блокировки исходящего трафика выполните две команды — для TCP и для UDP (замените путь):
netsh advfirewall firewall add rule name="App Block TCP" protocol=TCP dir=out action=block program="C:\Путь\К\Программе\app.exe"
netsh advfirewall firewall add rule name="App Block UDP" protocol=UDP dir=out action=block program="C:\Путь\К\Программе\app.exe"После выполнения правил они появятся в интерфейсе “Брандмауэра Защитника Windows с расширенными параметрами”.
3. Сторонние инструменты: когда они нужны
Если нужно:
- заблокировать все приложения, кроме одного;
- переключаться между наборами правил быстро;
- контролировать сетевые статистики и лимиты; то удобнее использовать сторонний софт с графическим интерфейсом.
Популярные сценарии для сторонних программ:
- массовая блокировка нескольких приложений одновременно;
- создание профилей (дом, работа, игра);
- визуализация использования портов и сессий.
Подсказка: выбирайте проверенное ПО с хорошими отзывами и минимальными правами администратора.
Как разблокировать приложение
Удаление правила через GUI:
- Откройте “Брандмауэр Защитника Windows” > “Дополнительные параметры”.
- Перейдите в раздел “Правила для исходящих подключений”.
- Найдите правило, правой кнопкой мыши выберите “Удалить” и подтвердите.

Если приложение перестало корректно работать, обязательно проверьте, не блокирует ли его Брандмауэр.
Преимущества блокировки доступа к интернету для отдельных приложений
- Повышение безопасности: уменьшает поверхность атаки, если приложение уязвимо.
- Улучшение быстродействия: освобождает полосу пропускания для приоритетных задач.
- Снижение расходов: полезно для тарифов с ограничением данных.
- Контроль пользователей: позволяет управлять доступом на рабочих станциях.
Когда эти методы не сработают (ограничения и контрпримеры)
- Некоторые приложения используют несколько процессов и динамически порождают новые исполняемые файлы — тогда правило для одного .exe не закроет все соединения.
- Программы могут шифровать трафик и использовать прокси/туннели, минуя ожидаемые порты и протоколы.
- Если у пользователя есть права администратора, он может удалить правило или отключить брандмауэр.
- Сторонние защитные решения (антивирусы с собственным фаерволом) могут конфликтовать либо переопределять правила.
Альтернативные подходы
- Ограничение на уровне роутера: блокировать домены или IP-адреса конкретного устройства.
- QoS (качество обслуживания) на роутере/коммутаторе: приоритизация трафика вместо полного блокирования.
- Использование прокси-сервера или VPN с политиками доступа.
Чек-лист: быстрое руководство по блокировке
Для пользователя:
- Найдите путь к исполняемому файлу (.exe).
- Создайте правило исходящих подключений в Брандмауэре.
- Проверьте работу приложения.
- Убедитесь, что правило применено ко всем профилям сети.
Для администратора сети:
- Протестировать на тестовой машине прежде чем применять массово.
- Документировать имя правила и причину блокировки.
- Настроить резервный план (rollback) и уведомить пользователя.
Мини‑методология (для повторяемых операций)
- Идентифицировать приложение и все связанные процессы.
- Определить требования по блокировке (входящий/исходящий/порты).
- Создать правило в тестовой среде и проверить функциональность.
- Документировать и развернуть в продакшн.
- Мониторить — при необходимости скорректировать правила.
Блокировка/снятие блокировки — сценарий отката (runbook)
- Прежде чем менять правила — снимите снимок текущих правил (экспорт через UI или
netsh advfirewall export "backup.wfw"). - Внесите правило блокировки.
- Проверьте функциональность приложения и сетевые логи.
- Если требуется откат: импортируйте резервную копию (
netsh advfirewall import "backup.wfw") или удалите конкретное правило.
Критерии приёмки
- Приложение не может установить исходящее соединение (проверено попыткой загрузки/соединения).
- Остальные приложения работают без деградации.
- Правило документировано и можно отменить.
Краткое руководство по отладке (Troubleshooting)
- Проверьте, не является ли приложение сервисом с несколькими подпроцессами.
- Отключите временно сторонний антивирус/фаервол для проверки конфликтов.
- Посмотрите журналы событий Windows Security и лог Брандмауэра.
- Убедитесь, что правило применено для нужных профилей (Домен/Частная/Публичная).
Диаграмма решений
flowchart TD
A[Нужно ли блокировать приложение?] -->|Да| B{Одиночная программа или многие?}
B -->|Одиночная| C[Использовать Брандмауэр Windows]
B -->|Много/Профили| D[Использовать сторонний инструмент]
C --> E{Работает ли блокировка?}
E -->|Да| F[Документировать и мониторить]
E -->|Нет| G[Проверить процессы/антивирус/роутер]
G --> H[Решение: расширенные правила или блокировка на роутере]Роли и ответственность (коротко)
- Пользователь: сообщает, какое приложение нужно ограничить и почему.
- Локальный администратор: создает правило, документирует изменение.
- Сетевой администратор: при необходимости реализует правила на роутере/периметре.
Приватность и безопасность
Блокировка приложений уменьшает риски утечки данных, но не заменяет полноценную политику безопасности. Для корпоративной среды сочетайте блокировки с мониторингом и управлением конечными точками.
Частые вопросы
- Можно ли заблокировать доступ к конкретному домену? Да — через правила по портам/адресам на роутере или через DNS/Proxy.
- Сохранится ли правило после обновления Windows? Да, правила сохраняются, но при крупных апдейтах некоторые настройки безопасности могут быть проверены заново.
Заключение
Блокировка доступа в интернет для отдельных приложений — простой и эффективный инструмент управления трафиком и безопасности. Для единичных случаев используйте встроенный Брандмауэр или netsh; для более сложных сценариев — сторонние решения или сетевые политики.
Если у вас остались вопросы или вы хотите поделиться своим способом — оставьте комментарий ниже.
Похожие материалы
Добавить несколько строк в Google Таблицы
Отключить автоподстройку громкости микрофона
Зашифровать письмо в ProtonMail — руководство
Играть в классические аркады на ПК
Переустановка Windows 10 после замены диска