Сброс Excel до настроек по умолчанию
Краткое резюме
Если Excel работает некорректно или вы хотите отменить пользовательские настройки, есть несколько безопасных способов вернуть программу к исходному состоянию без полной переустановки. В статье описаны пошаговые варианты: частичный сброс меню, удаление ключей в реестре, PowerShell, ремонт Office и полная переустановка. Также приведены рекомендации, критерии приёмки, чек‑листы для пользователей и администраторов, план отката и тесты приёмки.
Важно: перед изменением реестра или удалением ключей создайте резервную копию данных и экспортируйте нужные настройки. В противном случае пользовательские настройки будут утеряны.
Когда нужен сброс Excel
Сброс имеет смысл, если вы столкнулись с одним из следующих симптомов:
- нестабильная работа Excel (выбросы, ошибки макросов);
- меню и панели инструментов не отображаются корректно;
- изменения параметров не снимаются штатными средствами;
- невозможность вставить данные или неработающие надстройки.
Когда сброс не нужен:
- если проблема касается одного файла — попробуйте открыть его в безопасном режиме или на другом компьютере;
- если вы хотите сохранить специфические настройки — используйте экспорт настроек и шаблонов.
Быстрый обзор способов
- Сброс отдельных меню — самый безопасный вариант для отмены изменений интерфейса.
- Удаление ключа в реестре — возвращает большинство пользовательских настроек Excel к исходным.
- PowerShell — автоматизированный вариант для администраторов.
- Ремонт Office — безопаснее переустановки, сохраняет лицензию и большинство данных.
- Полная переустановка — крайняя мера, удаляет все установки и надстройки.
1. Сброс отдельных меню
Этот метод не трогает остальные настройки и подходит, если вы изменяли только ленты или панели инструментов.
- Откройте Microsoft Excel.
- Нажмите меню Tools и выберите Customize.
- Щёлкните правой кнопкой по нужному меню и нажмите кнопку Reset.
- Меню вернётся к исходным настройкам.
- Повторите для других меню при необходимости.
Примечание: интерфейс Excel в разных версиях может называться по‑разному (Ribbon, Лента, Настроить ленту). Используйте локализованные пункты меню в зависимости от версии.

2. Сброс через реестр Windows
Этот способ удаляет ключи, где Excel хранит большинство пользовательских параметров. Используйте только если вы уверены и сделали резервную копию реестра.
Нажмите клавиши Windows + R, введите
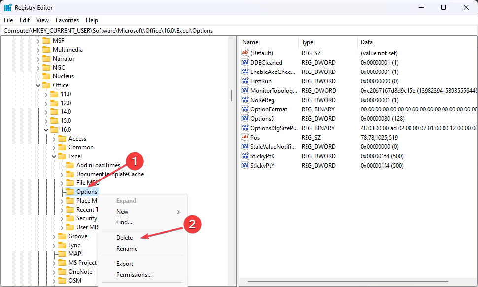
regeditи нажмите Enter, чтобы открыть Редактор реестра.Перейдите по пути:
HKEY_CURRENT_USER\SOFTWARE\Microsoft\Office\16.0\Excel
Обратите внимание: число версии (например, 16.0) зависит от установленной версии Office. Это могут быть 12.0, 14.0, 15.0, 16.0 и т.д.
В левой панели выберите ключ Excel и найдите подраздел Options.
Щёлкните правой кнопкой по ключу Options и выберите Delete.

Эффект: удаление ключа Options убирает пользовательские настройки интерфейса и поведения Excel. При следующем старте Excel создаст ключ заново с параметрами по умолчанию.
Важно: перед удалением экспортируйте ключ (Файл → Экспорт) на случай, если понадобится откат.
3. Сброс с помощью PowerShell
Удобно для массового применения на нескольких машинах или при автоматизации.
- Нажмите клавишу Windows, введите PowerShell, щёлкните правой кнопкой и выберите Выполнить от имени администратора.
- Вставьте и выполните команду:
Remove-Item -Path HKCU:\Software\Microsoft\Office\\Excel -Recurse 
- Замените
на реальную версию Office (например,16.0). - Закройте PowerShell и запустите Excel, чтобы проверить результат.
Примечание: команда рекурсивно удалит ключ и все под‑ключи. Для безопасного выполнения сначала выполните команду с -WhatIf, чтобы увидеть, что будет удалено.
4. Ремонт Microsoft Office
Если сброс реестра не помог или вы подозреваете повреждение файлов Office, используйте встроенную функцию ремонта.
- Нажмите Windows + R, введите
appwiz.cplи нажмите Enter. - В списке программ найдите Microsoft Office, выберите и нажмите Change.

- В появившемся окне выберите Quick Repair и следуйте инструкциям.

- Если быстрый ремонт не помог, выберите Online Repair — это потребует интернет‑подключения и займет больше времени, но чаще решает сложные проблемы.
Ремонт сохраняет большинство ваших документов и настроек учетной записи, но может переустановить некоторые компоненты Office.
5. Полная переустановка Microsoft Office
Если ничего не помогает, переустановка восстановит Excel в полностью исходное состояние.
- Откройте браузер и перейдите на страницу Microsoft Support and Recovery Assistant (SARA).
- Скачайте инструмент SetupProd OffScrub.

- Запустите
SetupProd_OffScrub.exeи следуйте инструкциям. - При появлении окна контроля учетных записей нажмите Yes.
- В списке установленных продуктов поставьте галочку рядом с Microsoft Office и нажмите Next.

- После удаления перезагрузите ПК, затем скачайте и установите Office заново с официального сайта.
Эффект: все надстройки и пользовательские конфигурации будут удалены. Перед этим экспортируйте важные надстройки, макросы и шаблоны.
Когда не стоит сбрасывать Excel
- если проблема связана с конкретным документом (повреждение файла); попробуйте восстановление документа;
- если вы используете корпоративные политики и централизованную настройку — согласуйте действия с ИТ‑администратором;
- если вы не сделали резервную копию макросов или персональных шаблонов.
Модель принятия решения
- Проблема только в интерфейсе → используйте сброс отдельных меню.
- Проблема в поведении Excel (несохранение настроек) → реестр или PowerShell.
- Проблема в целостности Office → ремонт Online Repair.
- Локальный сбой и необходимость полного восстановления → полная переустановка.
Чек‑листы перед сбросом
Чек‑лист для обычного пользователя:
- Сделать копии важных файлов (.xlsx, .xlsm, шаблонов .xltx, .xltm).
- Экспортировать персональные настройки ленты и быстрый доступ, если нужно.
- Сохранить список установленных надстроек.
Чек‑лист для администратора:
- Проверить групповые политики, влияющие на Excel.
- Сообщить пользователю о возможной потере настроек.
- Подготовить скрипт PowerShell для автоматизации на нескольких машинах.
SOP: пошаговый сценарий сброса для ИТ‑поддержки
- Получить подробное описание проблемы и убедиться, что это не баг одного файла.
- Сделать бэкап пользовательских данных и экспорт настроек.
- Применить самый щадящий метод (сброс меню). Тест.
- Если нет результата — выполнить сброс реестра или PowerShell (только при согласии пользователя).
- Если проблема сохраняется — запустить Quick Repair. Тест.
- Если Quick Repair не помог — выполнить Online Repair.
- При сохранении проблемы — перезагрузка, затем полная деинсталляция и повторная установка.
- После решения — заполнить инцидент‑репорт и при необходимости обновить документацию.
Критерии приёмки
- Excel запускается и не вызывает предыдущую ошибку.
- Пользовательские функции (которые должны остаться) работают или были восстановлены из бэкапа.
- Проблемный сценарий, описанный в тикете, воспроизведён и устранён.
План отката (rollback)
- При удалении ключа реестра — импортируйте экспортированный .reg файл.
- При применении PowerShell — заранее создайте точку восстановления системы или экспорт реестра.
- При деинсталляции Office — сохраните установочный файл и ключ продукта/учётную запись Microsoft для повторной установки.
Тесты приёмки
- Откройте Excel, создайте новый файл, сохраните, закройте и откройте заново.
- Проверьте работу макросов и надстроек, которые должны остаться.
- Проверьте меню и панели инструментов на предмет ожидаемого поведения.
Короткий глоссарий
- Редактор реестра — инструмент Windows для просмотра и изменения системных и пользовательских параметров.
- Options — раздел реестра Excel, где хранятся пользовательские настройки.
- Quick Repair / Online Repair — встроенные механизмы восстановления пакета Office.
Частые ситуации и альтернативы
- Если проблема локализована в одном файле, используйте Восстановление файлов или попробуйте открыть файл в безопасном режиме Excel (нажав Ctrl при запуске).
- Если важны только макросы, экспортируйте их из VBA Project и импортируйте в новый файл.
- Для массового сброса в организации используйте групповые политики или централизованные скрипты PowerShell.
Рекомендации по безопасности и приватности
- Не публикуйте экспортированные ключи реестра с персональными данными.
- Делайте резервные копии перед изменениями.
Итог
Сброс Excel можно выполнить несколькими способами: от простого восстановления меню до удаления ключей реестра и полной переустановки Office. Всегда начинайте с наименее инвазивного метода, создавайте резервные копии и документируйте изменения. Для корпоративных сред согласуйте действия с администратором и используйте автоматизацию для массовых операций.
Ключевые действия: экспортируйте настройки, выберите подходящий метод (меню → реестр → PowerShell → ремонт → переустановка), тестируйте и имейте план отката.
Похожие материалы
Поделиться принтером между Windows, Mac и Linux
Клиппинг звука: причины и как исправить в DAW
Как исправить Bellsouth email в Outlook
Dev Drive в Windows 11: настройка и советы
Синхронизировать f.lux с Philips Hue