Как создать базу данных в Microsoft Access — пошаговое руководство

Microsoft Access — графическая среда для создания настольных баз данных. Она сочетает визуальные инструменты разработки и движок базы данных Microsoft Jet в платформе с возможностями без кода и с низким кодом. Благодаря этому создание реляционной базы в Access часто занимает минимум времени.
В этом руководстве вы найдёте два основных потока работы: создание базы на основе готового шаблона и создание базы с нуля. Кроме того, в статье есть практические дополнения: методология проектирования, контрольные списки для ролей, критерии приёмки, план отката и советы по безопасности и миграции.
Использование шаблонов для создания базы данных в Microsoft Access
Microsoft предлагает множество готовых шаблонов для Access. Шаблон содержит все основные объекты: таблицы, запросы, макросы, отчёты и формы. Шаблон можно использовать как есть или подстроить под свою идентичность и процессы.
Пошаговая инструкция по использованию шаблона:
- Откройте Microsoft Access на ноутбуке или настольном ПК.
- На стартовом экране выберите пункт New слева.
- Вы увидите список шаблонов для разных задач.

- Если подходящего шаблона нет локально, воспользуйтесь поиском шаблонов онлайн.
- После выбора шаблона откроется окно обзора шаблона.
- При желании измените имя файла и путь сохранения.

- Нажмите Create, чтобы создать базу. База откроется автоматически.
- На приветственном экране нажмите Get Started, чтобы начать работу с базой.
- В левой части окна находится Панель навигации с объектами базы: Tables, Queries, Forms и т. д.
- Для ввода данных откройте соответствующую форму и нажмите New Task или New Record.

- Чтобы просмотреть сырые таблицы, дважды щёлкните Tasks в разделе Tables.

- Закрывайте объекты через кнопку Сlose (X) под лентой, чтобы освободить окно.
Важно: шаблон экономит время, но он содержит предопределённую структуру. Если вы хотите полностью контролировать структуру данных и связи между таблицами, лучше создать базу с нуля.
Создание базы данных в Microsoft Access с нуля
Создание базы с нуля даёт полный контроль над таблицами, полями, типами данных, связями, формами и отчётами. Ниже — пошаговый процесс создания пустой базы и наполнения её объектами.
- В ленте Access нажмите вкладку File.
- Выберите Blank database.
- Измените имя и путь в окне обзора Blank database.

- Нажмите Create, чтобы создать и открыть пустую базу.

Пустая база — это фундамент. Следующие разделы объясняют, как по шагам добавить базовые объекты.
1. Добавление таблицы
При создании пустой базы Access автоматически добавляет таблицу Table1. Представление Datasheet похоже на лист Excel: столбцы называются поля, а строки — записи.
Чтобы создать новую таблицу:
- Перейдите на вкладку Create в ленте.
- В блоке Table нажмите Table для создания новой таблицы Table2.

Ключевое различие: в Access у каждой записи обычно есть первичный ключ, который уникален и используется для построения связей между таблицами.
2. Добавление данных в таблицы
Добавление данных в Access отличается от Excel. Следующие шаги помогут быстро настроить поля и ввести записи:
- Первое поле по умолчанию называется ID. Переименуйте его в Record ID.

- Нажмите Click to Add и выберите тип данных для поля. Тип данных сообщает Access, какие значения будут храниться.
- Для имён и адресов выбирайте Short Text.
- Чтобы быстро настроить набор полей, переключитесь в Design View в правом нижнем углу.

- В режиме конструктора добавьте Field Name и Data Type рядом.
- Введите первую запись в поле First Name. Access автоматически присвоит Primary Key 1 под Record ID.

- Помните: первичный ключ должен быть уникальным для каждой записи.
3. Создание формы
Формы упрощают ввод данных и позволяют настроить удобный интерфейс для пользователей.
- Выберите таблицу, на основе которой будет форма.
- На вкладке Create нажмите Form.

- Access автоматически сформирует форму по структуре таблицы.

- Форма может отображать данные из связанных таблиц.
- Для ввода новой записи нажмите кнопку New (blank) record внизу формы.

- При закрытии формы Access предложит сохранить форму под именем по вашему выбору.
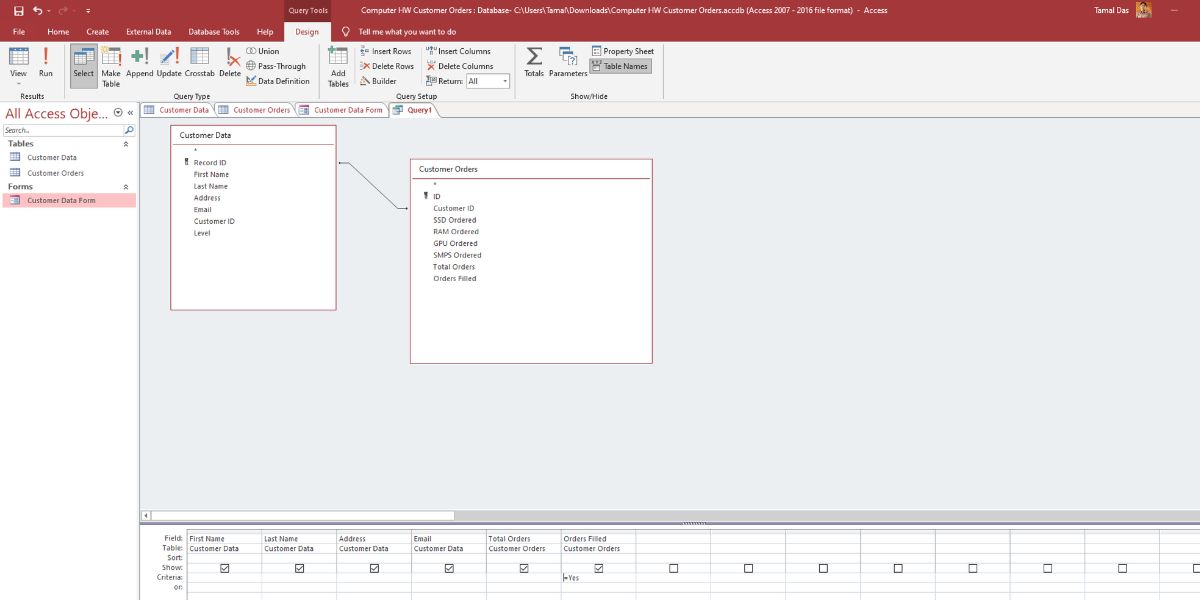
4. Создание и выполнение запроса
Запросы выбирают и фильтруют данные по критериям. Это основной инструмент анализа в Access.
- На вкладке Create выберите Query Design.

- Дважды щёлкните таблицы, из которых хотите брать данные.
- Перенесите поля в сетку запроса и задайте критерии для каждого поля.

- Для примера: в критерии поля Order Filled введите =Yes, чтобы получить только заполненные заказы.

- Переключитесь в режим Datasheet View для выполнения запроса и просмотра результатов.
5. Создание отчёта
Отчёты дают структурированное представление данных для презентаций и печати.
- Выберите таблицу или запрос, на основе которого будете строить отчёт.
- На вкладке Create нажмите Report.

- Для удаления поля щёлкните его правой кнопкой и выберите Delete Column.

- Просмотрите результат через Print Preview внизу справа.

- Сохраните отчёт при закрытии, если он вас устраивает.
Когда использовать шаблон, а когда начинать с нуля
Шаблон полезен, если нужно быстро запустить рабочий процесс с общими структурами. С нуля нужно начинать, если:
- Нужна особая модель данных и строгие связи между таблицами.
- Требуются кастомные формы, логика в макросах или сложные запросы.
- Планируется будущая интеграция с внешней системой.
Мини‑методология проектирования базы в Access
- Определите цель базы и ключевые сущности (например, Клиент, Заказ, Товар).
- Спроектируйте таблицы и поля; определите первичные ключи.
- Определите связи между таблицами и типы связей (1:1, 1:М, М:М).
- Создайте формы для ввода и корректировки данных.
- Создайте запросы для отчётов и проверки данных.
- Настройте отчёты и экспортные шаблоны.
- Тестируйте с реальными данными на тестовой копии.
- Документируйте структуру и процедуры резервного копирования.
Совет: держите модель нормализованной хотя бы до третьей нормальной формы, если нет веских причин для денормализации.
Контрольные списки по ролям
Администратор:
- Настроить резервное копирование файлов базы.
- Настроить права доступа к файлу и папке.
- Документировать структуру и схемы связей.
Разработчик / Создатель базы:
- Проект таблиц и первичных ключей.
- Настройка форм и макросов.
- Оптимизация типов данных и индексов.
Power User / Менеджер данных:
- Проверка целостности данных.
- Создание стандартных запросов и фильтров.
- Настройка и тестирование отчётов.
Обычный пользователь:
- Пользоваться формами для ввода данных.
- Следовать правилам заполнения полей.
- Сообщать об ошибках и аномалиях данные администратору.
Критерии приёмки
База считается готовой к использованию, если выполнены все пункты:
- Все ключевые сущности реализованы как таблицы.
- Для каждой таблицы есть первичный ключ.
- Связи между таблицами реализованы и протестированы.
- Есть формы для ввода и проверки данных.
- Есть хотя бы один отчёт с реальными данными.
- Реализовано резервное копирование и инструкция по восстановлению.
План инцидента и отката
- При обнаружении критической ошибки закройте доступ пользователей и создайте резервную копию текущего файла.
- Откат можно выполнить, восстановив последнюю рабочую копию базы.
- Проведите анализ причины и протестируйте исправление на копии.
- Только после полного теста заменяйте рабочую базу обновлённой версией.
Советы по миграции и совместимости
- Формат файла .accdb подходит для Access 2007 и новее. При миграции с более старых версий проверьте совместимость формата.
- Для интеграции с SQL Server используйте мастер переноса, Linked Tables или экспорт через ODBC.
- Если планируете совместную работу нескольких пользователей, храните файл базы в сетевой папке или переносите данные в SQL Server для многопользовательской нагрузки.
Безопасность и конфиденциальность
- Не храните чувствительные персональные данные без шифрования и соответствующей политики доступа.
- Ограничьте доступ к файлу базы на уровне файловой системы и через сетевые права.
- Для соответствия требованиям конфиденциальности храните журналы доступа и документируйте процессы обработки данных.
Примечание по GDPR: если вы обрабатываете персональные данные лиц ЕС, документируйте основания обработки, сроки хранения и правила удаления данных.
Фактбокс
- Access хорошо подходит для настольных, малых и средних сценариев.
- Для высоких нагрузок и параллельного доступа стоит рассмотреть перенос данных в серверную СУБД.
Короткая диаграмма принятия решения
flowchart TD
A[Нужна быстрое решение?] -->|Да| B[Использовать шаблон]
A -->|Нет| C[Начать с нуля]
C --> D{Нужен многопользовательский доступ?}
D -->|Да| E[Рассмотреть SQL Server или Back-end]
D -->|Нет| F[Оставить Access в виде файла .accdb]Глоссарий (одна строка на термин)
- Таблица — набор записей одного типа сущности, например Клиенты.
- Поле — столбец таблицы, хранящий одно свойство записи.
- Запись — строка таблицы, отдельный объект данных.
- Первичный ключ — уникальный идентификатор записи.
- Запрос — выборка или фильтр данных из одной или нескольких таблиц.
Часто задаваемые вопросы
Q: Подходит ли Access для небольших бизнесов? A: Да, для локальных и малых сценариев Access обычно удобен и экономичен.
Q: Можно ли подключить Access к SQL Server? A: Да, можно экспортировать таблицы или использовать ODBC и связанные таблицы.
Q: Что делать при повреждении файла .accdb? A: Восстановить из резервной копии и проверить журнал изменений. При необходимости использовать встроенные средства восстановления в Access.
Краткая сводка
- Для быстрого старта используйте шаблон.
- Для полного контроля создавайте базу с нуля.
- Проверяйте связи, индексы и типы данных.
- Обеспечьте резервное копирование и ограничьте доступ.
Итог: Microsoft Access остаётся удобным инструментом для создания настольных баз данных. При правильном проектировании и простых мерах безопасности он поможет систематизировать процессы, сократить ручную работу и ускорить принятие решений.
Похожие материалы
Несколько аккаунтов Skype: Multi Skype Launcher
Журнал для работы: повысить продуктивность
Персональные звуки уведомлений на Android
Скачивание шоу Hulu для офлайн‑просмотра
Microsoft Start: персонализированная новостная лента