Полное руководство по Sysinternals: инструменты, примеры и чек-листы

Изображение: логотип Windows Sysinternals на фоне ноутбука с Windows
Важно: большинство утилит Sysinternals требуют прав администратора для полного доступа к событиям системы. Запускайте инструменты только с правами, которым вы доверяете.
Что такое Sysinternals
Sysinternals — это коллекция бесплатных портативных утилит для администрирования, диагностики и устранения неполадок в Windows. Набор содержит более 70 отдельных утилит, каждая из которых решает конкретную задачу: от мониторинга процессов до управления автозагрузкой и безопасного удаления файлов.
Коротко: утилита — это небольшая самостоятельная EXE‑программа, которую можно хранить на флешке и запускать без установки.
Кому пригодится это руководство
- Системным администраторам, которые хотят углублять мониторинг и отладку Windows.
- Инженерам службы поддержки и компьютерным техникам при локальном анализе проблем.
- Инцидент‑респондеру при расследовании подозрительной активности.
- Разработчикам при анализе зависимостей DLL и утечек ресурсов.
Короткая история
Sysinternals родился в середине 1990-х как набор утилит для профессионалов Windows. В 2006 году Microsoft приобрела Sysinternals и сохранила доступность набора для загрузки бесплатно. Набор регулярно обновляется, и часто появляются новые утилиты или улучшения существующих.
Как получить Sysinternals
Существует два основных способа получить инструменты: скачать полный набор как ZIP с сайта Microsoft или запускать отдельные утилиты напрямую через Sysinternals Live.
Скачать напрямую с Microsoft
Перейдите на страницу индекса утилит Sysinternals и скачайте всю коллекцию или необходимые утилиты по отдельности. Полный архив обычно весит около 45 МБ.
- Откройте папку загрузок.
- Щёлкните правой кнопкой мыши по SysinternalsSuite.zip и выберите «Извлечь все».
- Укажите папку назначения и нажмите «Извлечь».

Изображение: окно извлечения ZIP‑архива SysinternalsSuite
Примечание: большинство инструментов требуют запуска от имени администратора — правый клик → «Запуск от имени администратора».
Запуск через Sysinternals Live
Sysinternals Live позволяет запускать отдельные утилиты без загрузки архива, напрямую по сети Microsoft. В диалоге “Выполнить” или в проводнике используйте путь:
\\live.sysinternals.com\tools\<имя_утилиты>Например, для Process Explorer:
\\live.sysinternals.com\tools\procexp.exe
Изображение: запуск утилиты Sysinternals через диалог «Выполнить» в Windows
После запуска вы можете увидеть предупреждение безопасности — выберите «Запустить» чтобы продолжить. Каталог всех инструментов на Sysinternals Live можно просмотреть в браузере.

Изображение: предупреждение безопасности при запуске утилиты Sysinternals Live
Что можно делать с Sysinternals — обзор по типам задач
Набор покрывает широкий спектр сценариев:
- Детальный мониторинг процессов и связанных с ними ресурсов (CPU, RAM, дескрипторы, handle‑ы).
- Точный лог операций с файлами, реестром и сетью в реальном времени.
- Управление автозагрузкой и обнаружение хитрых механизмов старта программ.
- Безопасное удаление данных и очистка свободного пространства.
- Утилиты командной строки для удалённого выполнения, управления правами и диагностики сети.
Примеры популярных утилит и их назначение:
- Process Explorer — расширенный диспетчер процессов; показывает дерево процессов, загрузку, зависимости DLL.
- Process Monitor — лог всех операций с файлами, реестром, сетью и процессами.
- Autoruns — полный список автозапуска — от реестра до драйверов и планировщика задач.
- SDelete — безопасное (безвозвратное) удаление и очистка свободного места.
- PsExec — запуск процессов удалённо с возможностью перенаправления ввода‑вывода.
- TCPView — отображение открытых сетевых соединений.
- ProcDump — создание дампов процессов при сбоях или по порогу загрузки CPU.
- BgInfo — показывает на рабочем столе информацию о системе (IP, имя хоста, ОС).
Process Explorer: расширенный диспетчер задач

Изображение: окно Process Explorer с древом процессов
Что показывает Process Explorer:
- Иерархическое дерево процессов и подпроцессов.
- PID (идентификатор процесса), описания и производителя.
- Колонки с потреблением CPU, памяти и I/O с возможностью сортировки.
- Цветовую кодировку процессов по типу (службы, процессы сжатого кода и т.д.).
Советы по использованию:
- Вкладка с графиками в тулбаре открывает отдельные окна мониторинга CPU, физической памяти и ввода‑вывода.
- Через Options → Tray Icons можно выбрать, какие индикаторы показывать при свёртывании.
- Options → Color Selection отображает легенду цветов; процессы в фиолетовом цвете могут иметь сжатый код — это иногда признак скрытого ПО или средств упаковки.
Практика: если нужно понять, какая DLL загружена процессом и кто её загрузил — откройте контекстное меню процесса → Properties → вкладка DLLs и Stack.

Изображение: выбор цветовой схемы в Process Explorer

Изображение: контекстное меню и опции процесса в Process Explorer
Когда использовать Process Explorer:
- Быстрый анализ зависших процессов и захват поверхностной информации.
- Поиск открытых дескрипторов файлов и DLL‑зависимостей.
- Установление родительских/дочерних связей между процессами.
Ограничения: Process Explorer не сохраняет подробный хронологический лог всех системных операций — для этого нужен Process Monitor.
Process Monitor: подробный реестр событий системы
Process Monitor — это «журнал всего», что происходит с файловой системой, реестром, процессами и сетью. Это мощный инструмент для детальной трассировки операций.
Когда открываете Process Monitor, он сразу начинает логировать события. Логи могут накапливаться очень быстро — с тысячами записей за секунды на загруженной системе.
Ключевые моменты:
- События можно фильтровать по процессу, операции, результату, пути и многим другим полям.
- Колонки можно настраивать через Options → Select Columns (например, добавьте Company Name для быстрого исключения Microsoft‑процессов).
- Правый клик по событию → Properties откроет подробную информацию: тип операции, путь, результат и стек вызовов.

Изображение: пример исключения процессов по Company Name в Process Monitor
Пример использования:
- Начните запись в начале воспроизведения ошибки.
- Остановите лог после проявления поведения.
- Используйте фильтры: Process Name is yourapp.exe → Include; Result is ACCESS DENIED → Include.
- Анализируйте путь в поле Path и стек вызовов на вкладке Stack.
Важная настройка: по умолчанию Process Monitor хранит события в виртуальной памяти. Для длительных анализов используйте File → Backing Files и укажите файл для записи, чтобы не вытеснить оперативную память.

Изображение: свойства события в Process Monitor с деталями операции и стека
Советы по фильтрации:
- Сначала исключите системные процессы (Company Name contains Microsoft Corporation) или службы, не относящиеся к проблеме.
- Ограничьте масштаб операций: интересуют только Registry, File system или Network.
- Используйте комбинации Include/Exclude для сужения набора до управляемого размера.
Когда Process Monitor не помогает:
- Если проблема проявляется очень редко и не поддаётся воспроизведению — лог будет огромен и неинформативен.
- Если требуется исторический аудит при уже завершившемся инциденте, Process Monitor не хранит логи по умолчанию.
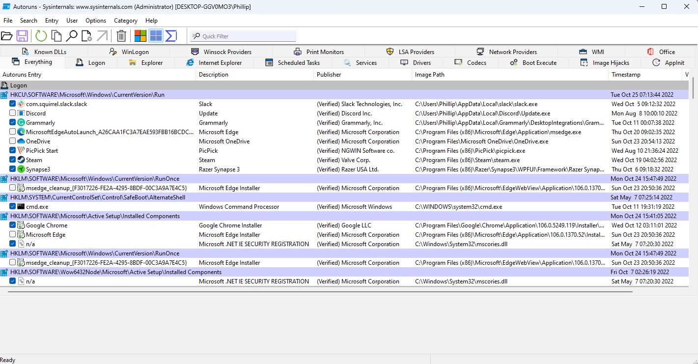
Autoruns: полный контроль автозапуска

Изображение: окно Autoruns с вкладками автозагрузки
Windows предоставляет базовую информацию об автозапуске в Task Manager → Startup и в Settings → Apps → Startup. Но программ может быть гораздо больше: планировщик задач, браузерные расширения, драйверы, AppInit_DLLs, Image Hijacks и другие.
Autoruns показывает все точки автозапуска в одном интерфейсе.
Основные вкладки:
- Everything — всё, что найдено.
- Logon — элементы, загружаемые при входе пользователя.
- Explorer — расширения, подключаемые к оболочке Explorer.
- Services и Drivers — загрузка служб и драйверов.
Чтобы отключить элемент автозапуска — просто снимите галочку слева. Будьте осторожны при отключении драйверов и служб.
Когда использовать Autoruns:
- При расследовании подозрительной автозагрузки после перезагрузки.
- Для аудита системных точек автозапуска и удаления скрытых механизмов (например, AppInit_DLLs).
Другие полезные утилиты в наборе
- SDelete — безопасное удаление и затирание свободного пространства.
- PsExec — удалённый запуск и управление консольными приложениями.
- TCPView — просмотр всех TCP/UDP соединений в реальном времени.
- ProcDump — генерация дампов при превышении заданных условий (исключение, высокий CPU и т.д.).
- AccessEnum — быстрый аудит прав доступа на файловой системе и в реестре.
- BgInfo — показывает важные параметры системы прямо на рабочем столе.
Краткие советы по применению:
- PsExec полезен, когда нужно быстро запустить утилиту на удалённой машине без разворачивания агента.
- ProcDump используют при поимке дампа воспроизводимого падения или при анализе утечек памяти.
- TCPView помогает выявить неожиданное сетевое подключение процесса к внешним хостам.
Практические сценарии и кейсы использования
Медленная работа приложения при старте:
- Запустите Autoruns, выключите подозрительные автозагрузки.
- Запустите Process Monitor при старте приложения, отфильтруйте по имени процесса и посмотрите задержки файловых операций.
Неясные исключения в приложении в рабочее время:
- Настройте ProcDump на создание дампа при исключении или при превышении CPU.
- Анализируйте дамп с помощью отладчика (WinDbg или Visual Studio).
Подозрительная сетевая активность:
- Откройте TCPView или используйте Process Monitor, фильтруя Network operations.
- Определите процесс и исследуйте его через Process Explorer: какие DLL загружены, какой родительский процесс.
Проблемы с правами доступа к файлам:
- Process Monitor покажет ACCESS DENIED операции и путь, где произошло отказ.
- Затем используйте AccessEnum или стандартные инструменты Windows для исправления ACL.
Мини‑методика расследования инцидентов с Sysinternals
- Подготовка: получите доверенную копию утилит, определите цель (логи, дампы, автозапуск).
- Сбор: Process Monitor для реального времени, ProcDump для дампов, TCPView для сети.
- Сужение: примените последовательные фильтры, сначала по процессу, затем по типу операции и результату.
- Контекст: Process Explorer даст контекст (родитель, командная строка, дескрипторы).
- Документация: сохраняйте логи и дампы в централизованном месте с заметками по времени.
- Митигейшн: отключите автозагрузку подозрительных элементов, заблокируйте сетевые соединения, примените патчи.
- Восстановление: после устранения причин проверьте систему повторным мониторингом.
Критерии приёмки: проблема воспроизводится и подтверждена логами Process Monitor, дамп соответствует ожидаемому поведению, автозапуск вредоносного модуля удалён или обезврежен.
Чек‑листы по ролям
Чек‑лист для системного администратора:
- Скачать актуальную версию SysinternalsSuite.
- Проверить подпись файлов и целостность загрузки.
- Запускать ключевые утилиты с правами администратора.
- Планировать хранение логов и дампов на сетевом хранилище.
- Автоматизировать сбор ProcDump при критических событиях.
Чек‑лист для техника поддержки:
- Использовать Process Explorer для быстрой диагностики зависаний.
- Проверять автозагрузки через Autoruns.
- При необходимости — запуск Process Monitor для локального воспроизведения.
- Документировать шаги воспроизведения проблемы.
Чек‑лист для инцидент‑респондера:
- Снимите быстрое состояние системы (Process Explorer, TCPView).
- Включите Process Monitor с фильтром на подозрительные процессы.
- Создайте дампы через ProcDump для процессов с аномалиями.
- Сохраните и изолируйте собранные артефакты.
Советы по производительности и безопасности
- Ограничивайте время записи Process Monitor: он может быстро заполнить оперативную память или диск.
- Для длительных сессий используйте Backing Files и контролируйте размер файлов.
- Не делитесь логами и дампами публично — они могут содержать конфиденциальную информацию (ключи, пароли, пути).
- Храните найденные подозрительные образцы в изолированном репозитории для дальнейшего анализа.
Важно: утилиты Sysinternals сильны и дают доступ к низкоуровневой информации. Неправильное использование (например, принудительное завершение системного процесса или отключение важного драйвера) может нарушить работу системы.
Ограничения и когда инструменты не помогут
- При шифровании диска на уровне аппаратной защиты или если злоумышленник работает с загрузчиком, Sysinternals может не иметь доступа к скрытым областям.
- Инструменты логируют текущее поведение — если атака уже прекратилась и не оставила артефактов, восстановить факты может быть невозможно.
- Многие утилиты полагаются на API Windows; если ОС сильно модифицирована или повреждена, вывод может быть неполным.
Совместимость и требования
- Поддерживаются современные версии Windows (Windows 7 и новее), но некоторые новые возможности доступны только в последних сборках Windows 10/11.
- Для полной функциональности требуется запуск с правами администратора.
- Утилиты портативны — не требуют установки.
Частые ошибки при использовании
- Оставлять Process Monitor включённым без фильтров на длительное время — приводит к огромному объёму данных.
- Изменять системные службы или драйверы в Autoruns без бэкапа и документации.
- Передавать дампы и логи внешним подрядчикам без редактирования чувствительных полей.
Совет: перед изменениями всегда делайте контрольную точку или образ системы.
Быстрые команды и шаблоны
Запуск Process Explorer от Sysinternals Live через «Выполнить»:
\\live.sysinternals.com\tools\procexp.exeПример создания дампа процесса с помощью ProcDump:
procdump -ma -e -w myapp.exe C:\dumps\myapp.dmpКоманда запуска PsExec с удалённой консолью:
PsExec.exe \\remoteHost -s -i cmd.exeDecision tree: какой инструмент выбрать
flowchart TD
A[Проблема в системе] --> B{Ищете текущее поведение
или лог}
B --> |Текущее поведение| C[Process Explorer]
B --> |Детальный лог| D[Process Monitor]
B --> |Автозагрузка| E[Autoruns]
B --> |Сеть| F[TCPView]
B --> |Дамп при аварии| G[ProcDump]
C --> H[Анализ DLL и дескрипторов]
D --> I[Фильтрация по операциям]
E --> J[Отключение автозапуска]
F --> K[Определение удалённых соединений]
G --> L[Дальнейший отладочный анализ]Что ещё стоит изучить
- Комбинирование утилит: например, найти подозрительный процесс в Process Explorer, затем в Process Monitor отфильтровать по имени, получить сетевые соединения через TCPView и создать дамп через ProcDump.
- Практика на тестовой машине: создайте сценарии (медленное приложение, отказ при доступе к файлу) и отработайте методику с записью логов.
Заключение
Sysinternals — мощный набор инструментов, который дает глубокое понимание внутренней работы Windows. Process Explorer, Process Monitor и Autoruns покрывают большинство повседневных задач диагностики и расследования. Изучайте инструменты постепенно, всегда начинайте с безопасной тестовой среды, документируйте шаги и храните собранные артефакты в защищённом месте.
Ключевые выводы:
- Sysinternals портативен и бесплатен.
- Для точного анализа важно уметь эффективно фильтровать логи.
- Собранные данные нужно хранить и анализировать осторожно из‑за конфиденциальности.
Важно: с большой силой приходит большая ответственность — используйте возможности наборов Sysinternals в рамках политик безопасности вашей организации.
Похожие материалы
Как изменить иконки приложений на Android
Почему Apple замедляет старые iPhone — проверка и решение
Защита данных на ноутбуке: пароли и шифрование
Discovery Station в Apple Music — как найти новую музыку
Загрузочная USB на Chromebook — шаг за шагом