Как включить или отключить AutoEndTasks в Windows

Что такое AutoEndTasks?
AutoEndTasks — системная настройка Windows, которая автоматически завершает процессы и приложения, не завершающиеся корректно при выключении или перезагрузке компьютера. По сути, это таймаут и принудительное завершение, направленные на то, чтобы система корректно завершила работу и не «зависла» на этапе завершения работы.
Коротко:
- AutoEndTasks задаёт поведение для завершения приложений при выключении.
- Значение 1 — Windows попытается автоматически завершить приложение.
- Значение 0 — Windows не будет принудительно завершать приложения; система ждёт, пока пользователь или само приложение закроется.
Важно: AutoEndTasks не сохраняет несохранённые данные приложений. Если приложение не отвечает и в нём есть несохранённые изменения, принудительное завершение может привести к потере данных.
Когда AutoEndTasks помогает и когда нет
Когда помогает:
- Систему необходимо быстро завершить работу, а одно или несколько приложений «виснут». AutoEndTasks позволяет избегать зависаний при выключении.
- Вы видите сообщение «Closing 1 app and shutting down» или похожие сообщения, и хотите завершать работу принудительно.
Когда не помогает или опасно:
- Приложение содержит несохранённые данные — принудительное завершение приведёт к потере.
- Проблема связана с системными службами, драйверами или ошибками в ОС — принудительное завершение процессов не исправит корневую причину.
Важное перед началом
Важно: изменение реестра может повлиять на стабильность системы. Всегда:
- Выполняйте экспорт ветки реестра перед изменением (резервная копия).
- Работайте с учётной записью администратора.
- Закрывайте критичные приложения вручную, если в них есть несохранённые данные.
Как включить или отключить AutoEndTasks
Ниже два варианта: для всех пользователей (ветка .DEFAULT) и для текущего пользователя.
1. Включение/отключение AutoEndTasks для всех пользователей (в ветке .DEFAULT)
- Щёлкните правой кнопкой по значку Пуск и выберите Выполнить.
- Введите regedit и нажмите Enter. Подтвердите запуск от имени администратора в окне контроля учётных записей.
- В редакторе реестра разверните ветку HKEY_USERS, затем выберите .DEFAULT → Control Panel → Desktop.

- В правой части окна щёлкните правой кнопкой, выберите Создать → Строковый параметр. Переименуйте новый параметр в AutoEndTasks.

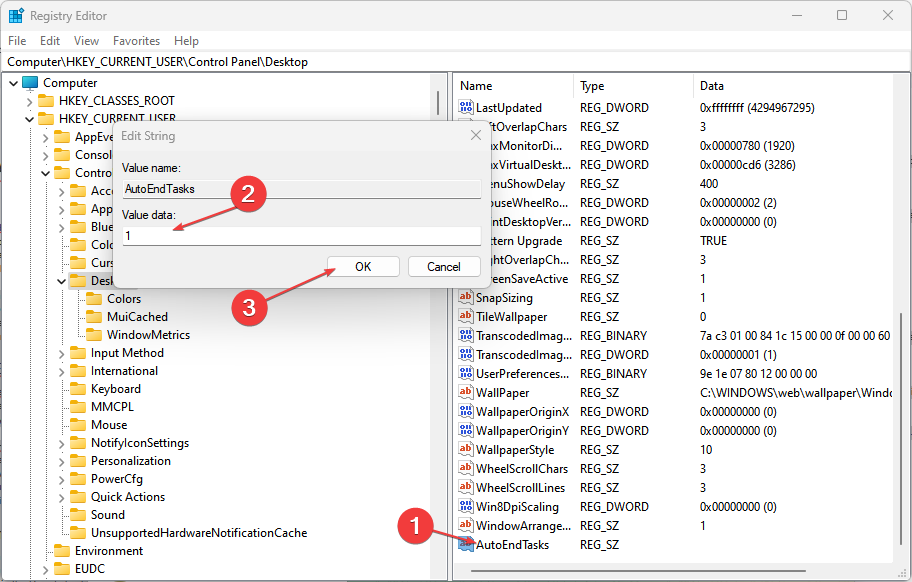
- Дважды щёлкните по параметру AutoEndTasks и введите значение:
- Введите 1 и нажмите OK, чтобы включить автоматическое завершение задач.

- Введите 0 и нажмите OK, чтобы выключить автоматическое завершение задач.

Перезагрузите компьютер или выполните завершение работы, чтобы изменения вступили в силу.
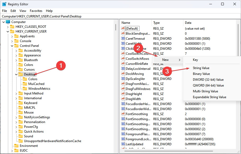
2. Включение/отключение AutoEndTasks для текущего пользователя
Нажмите клавишу Windows, введите regedit, затем выберите Запуск от имени администратора.
В адресной строке редактора реестра перейдите по пути
Computer\HKEY_CURRENT_USER\Control Panel\Desktopи нажмите Enter.В правой части щёлкните правой кнопкой, выберите Создать → Строковый параметр и назовите его AutoEndTasks.

- Дважды щёлкните по AutoEndTasks и установите значение 1 (включено) или 0 (выключено).


После изменения перезагрузите систему или выполните завершение работы.
Альтернативные подходы и связанные параметры
Если вы не хотите трогать AutoEndTasks или он не решает проблему, можно рассмотреть другие опции:
- Параметры таймаута в реестре:
- WaitToKillAppTimeout — время ожидания закрытия приложений в миллисекундах.
- HungAppTimeout — время ожидания ответа зависшего приложения. Меняя эти значения, можно увеличить/уменьшить время ожидания перед принудительным завершением.
- Закрывать проблемные приложения вручную через Диспетчер задач (Ctrl+Shift+Esc) перед завершением работы.
- Создать скрипт завершения задач (например, taskkill) и запускать его перед выключением.
- Проверить целостность системы (sfc /scannow) и обновления драйверов, если зависания системные.
Резервное копирование и откат изменений
Перед изменением ветки реестра экспортируйте её:
- В окне Regedit перейдите к ветке, которую собираетесь менять.
- Файл → Экспорт. Сохраните .reg файл в безопасное место.
- Для отката дважды щёлкните по экспортированному файлу или в Regedit выберите Файл → Импорт.
Если что-то пошло не так, импорт резервной копии восстановит прежние значения.
Методика: безопасное изменение реестра (короткая)
- Создайте резервную копию системы или точки восстановления.
- Экспортируйте ветку реестра (Файл → Экспорт).
- Изменяйте одно значение за раз и тестируйте систему.
- Перезагружайте компьютер после изменения.
- Откатывайте через импорт .reg при необходимости.
Чек-лист для администратора
- Есть права администратора.
- Создана резервная копия реестра (экспорт .reg).
- Записано, какие значения были изменены.
- Проведены тесты завершения работы и перезагрузки.
- Наблюдаем поведение пользователей (если это сервер/рабочие станции).
Критерии приёмки
- Система завершает работу без длительной блокировки и сообщений «Closing apps» для ожидаемой конфигурации.
- Нет потерянных данных у пользователей (если это важно, тесты проведены заранее).
- Изменения легко откатываются из экспортированной .reg копии.
Когда AutoEndTasks не решит проблему
- Если зависание вызвано драйвером, проблемой аппаратного обеспечения или системной службой — нужно диагностировать отдельно.
- Если проблема повторяется на многих машинах — ищите групповую политику, стороннее ПО или конфликтующие обновления.
Краткое резюме
AutoEndTasks — простой и эффективный способ заставить Windows принудительно закрывать зависшие приложения при завершении работы. Изменяется через реестр: значение 1 включает принудительное завершение, 0 — отключает. Всегда делайте резервную копию реестра и тестируйте изменения на одном компьютере перед массовым развёртыванием.
Если остались вопросы или вы хотите пошаговый скрипт для массового развёртывания — напишите в комментариях, и я добавлю пример PowerShell или .reg-шаблон.
Глоссарий (в одну строку)
- AutoEndTasks — строковый параметр реестра, управляющий автоматическим завершением приложений при выключении.
- Regedit — Редактор реестра Windows.
- WaitToKillAppTimeout — таймаут ожидания закрытия приложений (в миллисекундах).
Похожие материалы
Dolby Atmos не работает в Windows 11 — быстрые исправления
Logitech Harmony Elite — полная настройка
.bashrc: настройка, сниппеты и безопасность
Universal Control на Mac и iPad — настройка и решение проблем
Quick Replies на Ring — включение и настройка