Как остановить импорт данных Chrome в Microsoft Edge

Многие пользователи заметили, что Microsoft Edge внезапно открыл вкладки и данные, которые ранее были в Google Chrome. Проблема проявилась после перезагрузки системы после обновления Windows 11 KB5034204 — Edge запустился и восстановил ранее открытые вкладки Chrome.
Ниже — пошаговое руководство, как остановить импорт данных и как удалить уже импортированные элементы. Инструкции подходят как для обычных пользователей, так и для системных администраторов.
Что делает эта инструкция
Кратко: вы выйдете из аккаунта, запретите автоматический импорт, удалите данные в самом Edge и, при необходимости, зафиксируете запрет на уровне реестра или групповой политики.
Кому полезно: пользователям Windows 11, администрирующим рабочие станции, специалистам по безопасности.
Быстрые шаги
- Выйдите из аккаунта Microsoft в Edge и удалите профиль.
- Отключите опцию импорта данных при запуске Edge.
- Очистите историю, пароли, закладки и платёжные данные.
- При необходимости добавьте ключи в реестр или отключите политику, чтобы запретить импорт навсегда.
Подробная пошаговая инструкция
1. Выйдите из учетной записи Microsoft в Edge
- Нажмите клавишу Windows, введите edge в поиске и нажмите Открыть.

- Нажмите на значок профиля в правом верхнем углу и выберите значок настроек профиля.

- Нажмите Выйти и закройте браузер.
- После выхода нажмите три точки рядом с Profile 1 и выберите Удалить, чтобы удалить локальный профиль.
Важно: выход из аккаунта удаляет синхронизированные данные из локальной сессии Edge, но может не удалить данные, импортированные ранее. Выполните шаги очистки далее.
2. Отключите опцию импорта данных при запуске
Запустите Edge.
Нажмите три точки в правом верхнем углу и выберите Настройки.

Перейдите в раздел Профили и нажмите Импорт данных из браузера.

Откройте раздел Импорт данных при каждом запуске и нажмите Редактировать настройки.

Убедитесь, что опция Всегда иметь доступ к недавним данным просмотра при использовании Microsoft Edge отключена.

3. Удалите остальные данные, импортированные в Edge
Откройте Настройки в Edge через три точки.
Перейдите в Конфиденциальность, поиск и службы. Найдите Очистить данные просмотра и нажмите Выбрать, что очистить.

В диапазоне времени выберите Все время. Отметьте все типы данных и нажмите Очистить сейчас.

В адресной строке введите edge://favorites и удалите все закладки.

В адресной строке введите edge://settings/passwords. Пройдитесь по сохранённым паролям и удалите их.

Введите в адресную строку по очереди edge://settings/addresses и edge://settings/payments. Удалите сохранённые адреса и платёжные данные.
Примечание: Полная очистка данных поможет предотвратить дальнейшее восстановление импортированных элементов при синхронизации или повторном запуске.
4. Добавьте запись в реестр, чтобы запретить импорт
Примечание: изменения реестра влияют на систему. Делайте резервную копию реестра перед изменениями.
- Нажмите Windows + R, чтобы открыть окно Выполнить.

- Введите regedit и нажмите OK, подтвердите запрос UAC.
- Перед изменениями экспортируйте ветку реестра через Файл > Экспорт и сохраните .reg файл.

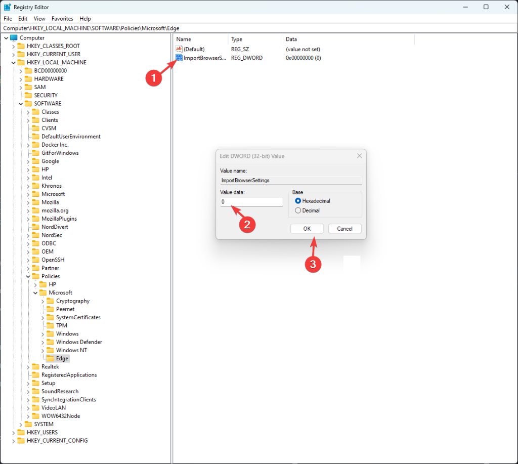
- Перейдите по пути HKEY_LOCAL_MACHINE\SOFTWARE\Policies\Microsoft.
- Найдите ключ Edge. Если его нет, щёлкните правой кнопкой по Microsoft, выберите Новый > Раздел и назовите его Edge.

- Щёлкните правой кнопкой по Edge, выберите Новый > DWORD (32-бит) и назовите его ImportBrowserSettings.

- Дважды щёлкните созданный DWORD, установите Значение 0 и нажмите OK.

- Чтобы отключить другие типы данных, создайте дополнительные DWORD со следующими именами и назначьте им значение 0:
- ImportHistory для истории просмотра
- ImportExtensions для расширений
- ImportPaymentInfo для платёжных данных
- ImportSavedPasswords для сохранённых паролей
После внесения изменений перезагрузите компьютер.
5. Отключите импорт через Редактор локальной групповой политики
- Нажмите Windows + R.

- Введите gpedit.msc и нажмите OK, чтобы открыть Редактор групповой политики.
- Перейдите в Конфигурация компьютера > Административные шаблоны > Классические административные шаблоны > Microsoft Edge.

- Найдите политику Разрешить импорт настроек браузера, дважды щёлкните её, установите Отключено и нажмите OK.
- Аналогично отключите политики, отвечающие за импорт истории, куки, расширений, паролей и других данных. Перезагрузите ПК.
Важно: Групповая политика эффективна в доменной среде и на машинах Pro/Enterprise. Для Windows Home может потребоваться редактирование реестра.
Когда эти шаги не помогут
- Если данные импортируются повторно после синхронизации в аккаунте Microsoft. Решение: отключите синхронизацию в учётной записи или выйдите полностью.
- Если на компьютере работают сторонние инструменты миграции профилей. Решение: проверьте установленные приложения и политики управления рабочей станцией.
- Если машина входит в домен с централизованными политиками, администратор может принудительно включать импорт. Решение: обратитесь к отделу ИТ.
Альтернативные подходы
- Отключить Edge как основной браузер и установить другой браузер по умолчанию.
- Удалить Edge полностью с помощью скриптов PowerShell (не рекомендуется для неопытных пользователей и не поддерживается Microsoft).
- Создать локальную учетную запись Windows без привязки к учётной записи Microsoft.
Чеклист для администратора
- Проверить политики в GPO на предмет включения импорта.
- Добавить или проверить DWORD в реестре: ImportBrowserSettings=0.
- Отключить синхронизацию Edge на уровне Azure AD, если используется.
- Прописать инструкцию восстановления для пользователей.
Критерии приёмки
- Edge не восстанавливает открытые вкладки и не отображает ранее сохранённые закладки из Chrome после перезагрузки.
- Команда import-related policies в реестре установлена и сохраняется после перезагрузки.
- Пользователи подтвердили отсутствие автоматического восстановления данных в течение 48 часов.
Методология проверки и тест-кейсы
- Тест 1: После внесения изменений перезагрузите ПК и откройте Edge. Ожидаемый результат: импорт не выполняется, вкладки Chrome не появляются.
- Тест 2: Восстановление профиля Chrome, запуск Edge. Ожидаемый результат: Edge не импортирует пароли, закладки и платёжные данные.
- Тест 3: Если устройство в домене — примените политику и обновите group policy на клиенте. Ожидаемый результат: политика применяется и импорт запрещён.
Рекомендации по безопасности
- Убедитесь, что локальные резервные копии паролей и платёжных данных защищены.
- Удаляйте сохранённые пароли и платёжные реквизиты из браузера, если они вам больше не нужны.
- Ограничьте права на создание и изменение политик для обычных пользователей.
Примечания о конфиденциальности
Запрет импорта помогает снизить риск нежелательной передачи личных данных между браузерами. В корпоративной среде убедитесь, что политики соответствуют требованиям защиты персональных данных и регламентам обработки.
Факт-бокс с ключевыми путями и командами
- Параметры Edge в адресной строке: edge://favorites, edge://settings/passwords, edge://settings/addresses, edge://settings/payments
- Ветка реестра: HKEY_LOCAL_MACHINE\SOFTWARE\Policies\Microsoft\Edge
- DWORD для запрета импорта: ImportBrowserSettings=0
- Политика в GPO: Разрешить импорт настроек браузера — Disabled
Примеры ошибок и способы их устранения
- Ошибка: политика не применяется. Решение: запустите gpupdate /force на клиенте и проверьте локальный реестр.
- Ошибка: ключи реестра сбрасываются. Решение: проверьте наличие сторонних инструментов управления конфигурацией (SCCM, Intune).
Короткое объявление для команды или пользователей (100–200 слов)
Мы обнаружили, что после обновления Windows 11 некоторые компьютеры автоматически импортируют данные из Chrome в Microsoft Edge. Чтобы защитить ваши личные данные, выполните выход из учётной записи Edge, отключите опцию импорта при запуске и очистите историю, закладки и пароли в браузере. Если вы администратор, добавьте соответствующие ключи в реестр или отключите политику в GPO. Следуйте инструкциям в нашем шаг за шагом руководстве или обратитесь в службу поддержки ИТ для централизованного решения.
Резюме
- Отключите опцию доступа к недавним данным в настройках Edge.
- Очистите все импортированные данные вручную.
- Зафиксируйте запрет через реестр или групповую политику при необходимости.
Если у вас остались вопросы или вы заметили необычное поведение Edge, оставьте комментарий ниже или обратитесь к системному администратору.
Похожие материалы
Как убрать защиту от записи с флешки
Графики в Google Sheets: создание и настройка
Отключение Windows Defender SmartScreen — инструкция
Minecraft‑сервер на Raspberry Pi: установка и настройка
Как определить SSD или HDD в Linux