Сброс настроек поиска Windows до стандартных
Кратко: Если поиск Windows работает некорректно, в статье описаны простые и безопасные способы вернуть настройки поиска к значениям по умолчанию — через встроенный мастер устранения неполадок, реестр и PowerShell. Прочитайте раздел с рекомендациями и запасными вариантами для случаев, когда стандартный сброс не помогает.
Перед началом
Перед выполнением любых продвинутых действий выполните базовые проверки — это быстро и часто решает проблему:
- Запустите утилиту проверки системных файлов (System File Checker): откройте PowerShell или Командную строку от имени администратора и выполните
sfc /scannow. - Установите все доступные обновления Windows через Параметры → Обновление и безопасность.
- Убедитесь, что вы вошли в систему с учётной записью администратора.
Важно: сделайте точку восстановления Windows или резервную копию важных данных перед изменением реестра или политик выполнения PowerShell.

Как сбросить настройки поиска Windows
Ниже — три надёжных способа, отсортированных от самых простых к более вмешательным. Выберите тот, который подходит вашей ситуации.
1. Запуск мастера устранения неполадок с поиском
- Нажмите Windows + R, чтобы открыть диалог Выполнить. Введите команду и нажмите Enter:
msdt.exe -ep SystemSettings_Troubleshoot_L2 -id SearchDiagnostic - В окне мастера нажмите «Дополнительно».

- Выберите «Применять исправления автоматически».

- Нажмите «Далее» и отметьте все релевантные флажки.

Что делает этот метод: мастер диагностирует компоненты поиска, индекс и связанные службы и применяет стандартные исправления.
Когда использовать: при лёгких сбоях после обновления или если поиск не возвращает результатов.
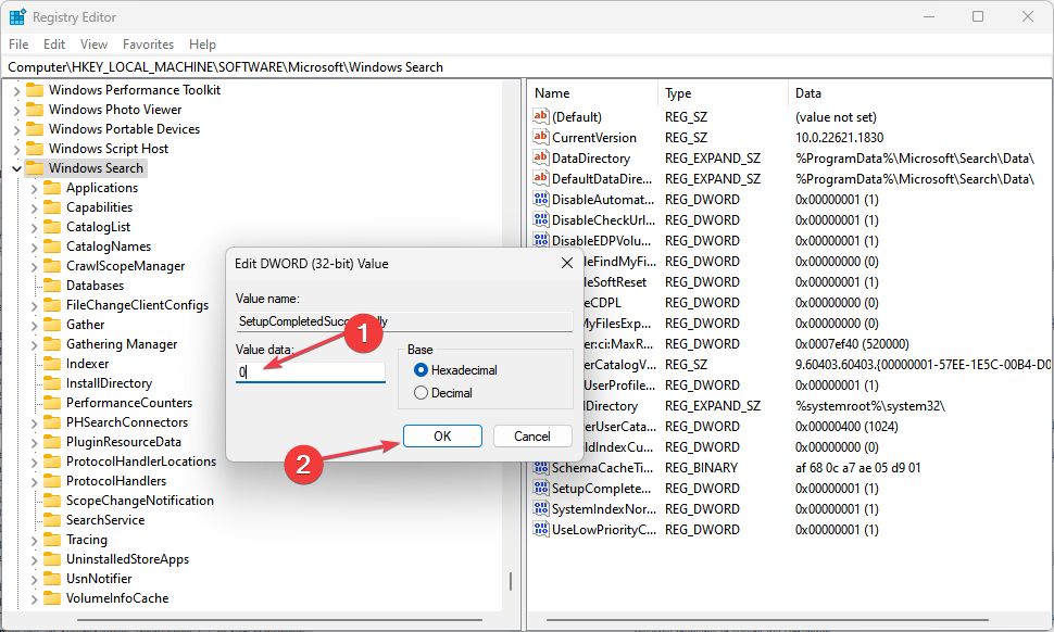
2. Ручной сброс через Редактор реестра
- Нажмите Windows + R, введите
regeditи нажмите Enter. - При запросе контроля учётных записей (UAC) нажмите «Да».
- Перейдите к ветке:
HKEY_LOCAL_MACHINE\SOFTWARE\Microsoft\Windows Search.
- В правой панели найдите параметр
SetupCompletedSuccessfully. - Щёлкните правой кнопкой мыши по параметру и выберите «Изменить».
- Измените значение с
1на0и нажмите ОК.
После изменения закройте Редактор реестра и перезагрузите ПК. Система воспримет это как «не завершённую настройку поиска» и в ряде случаев пересоздаст необходимые компоненты при следующем запуске.
Риски и предостережения: неверные правки реестра могут привести к нестабильности системы. Всегда экспортируйте ключ перед изменением.
3. Сброс с помощью PowerShell (скрипт Microsoft)
- Скачайте файл
ResetWindowsSearchBox.ps1со страницы загрузки Microsoft.
- Нажмите клавишу Windows, введите PowerShell, щёлкните «Запуск от имени администратора».
- Узнайте текущую политику выполнения: выполните
Get-ExecutionPolicy.
- Если вывод
Restricted, разрешите выполнение скриптов для текущего пользователя:Set-ExecutionPolicy -Scope CurrentUser -ExecutionPolicy Unrestricted
- Запустите скачанный скрипт
ResetWindowsSearchBox.ps1(щелкните правой кнопкой и “Запустить с PowerShell” или выполните путь к файлу в консоли). - После успешного выполнения восстановите политику по умолчанию:
Set-ExecutionPolicy -Scope CurrentUser -ExecutionPolicy Restricted
Этот метод выполняет автоматизированный набор действий: останавливает и перерегистрирует компоненты поиска, восстанавливает индекс и права на папки индексации.
Когда сброс не помогает
Иногда после всех шагов поиск всё ещё работает неправильно. Причины:
- Индекс повреждён настолько, что автоматический сброс не восстанавливает базу — требуется полная перестройка индекса.
- Сбой отдельных системных служб (например, Windows Search, WSearch) из-за драйверов или стороннего ПО.
- Повреждение профиля пользователя — в этом случае создайте новый профиль и проверьте поведение поиска.
- Проблемы с правами доступа к папкам, где хранится индекс.
Контрмеры и альтернативы:
- Перестройка индекса: Параметры → Поиск → Windows Search → Дополнительно → Перестроить индекс.
- Проверьте и запустите службу Windows Search: откройте services.msc, найдите Windows Search (WSearch) и перезапустите её.
- Временное удаление антивируса/утилит оптимизации, чтобы исключить конфликт.
- Восстановление системы к контрольной точке до появления проблемы.
Рольовые чеклисты
Администратор IT (корпоративная сеть):
- Проверить журналы событий (Event Viewer) на ошибки Windows Search.
- Принудительно перестроить индекс на тестовом компьютере.
- Отключить политики групп, которые ограничивают доступ к индексированию.
- Протестировать поиск под чистым профилем.
Домашний пользователь:
- Перезагрузить ПК.
- Запустить мастер устранения неполадок.
- [ ] Запустить
sfc /scannowи обновления Windows. - Если не помогло — использовать скрипт ResetWindowsSearchBox.ps1.
Мини-SOP: быстрая последовательность действий (7 шагов)
- Перезагрузите компьютер.
- Обновите Windows и выполните
sfc /scannow. - Запустите мастер устранения неполадок поиска.
- Проверьте службу Windows Search в services.msc.
- Если ничего не помогло — измените
SetupCompletedSuccessfullyв реестре на 0 и перезагрузитесь. - Запустите ResetWindowsSearchBox.ps1 при необходимости.
- Перестройте индекс и проверьте результаты.
Критерии приёмки
- Поиск Windows возвращает результаты локальных файлов и приложений.
- Поиск не зависает более 5 секунд на одно обращение при обычной нагрузке.
- Перестроенный индекс достигает состояния «Готово» в настройках индексации.
Материалы для принятия решения: как выбрать метод
- Если хотите минимум риска и простое решение — начинайте с мастера устранения неполадок.
- Если проблема повторяется после обновлений — используйте PowerShell-скрипт и перестройку индекса.
- Если подозреваете проблемы профиля — создайте новый пользовательский профиль и проверьте.
Таблица рисков и смягчения
| Риск | Вероятность | Влияние | Меры смягчения |
|---|---|---|---|
| Повреждение реестра | Низкая | Высокое | Экспортируйте ключ, создайте точку восстановления |
| Запуск стороннего скрипта | Средняя | Среднее | Скачивайте со страницы Microsoft, проверьте содержимое скрипта |
| Длительная перестройка индекса | Высокая | Низкое | Выполняйте в нерабочее время, убедитесь в стабильности питания |
Глоссарий — одно предложение на термин
- Индекс поиска: база данных, которую Windows использует для быстрого поиска файлов и содержимого.
- SetupCompletedSuccessfully: флаг в реестре, который указывает, завершена ли настройка поиска.
- ResetWindowsSearchBox.ps1: скрипт PowerShell от Microsoft для автоматического сброса компонентов поиска.
Частые ошибки и как их избежать
- Ошибка: после изменения реестра поиск стал хуже. Решение: восстановите экспортированный ключ или используйте точку восстановления.
- Ошибка: скрипт не запускается из-за политики выполнения. Решение: временно разрешите выполнение для текущего пользователя и верните политику в исходное состояние.
Итог
Если поиск Windows перестал нормально работать, начните с простых шагов: перезагрузка, SFC, мастер устранения неполадок. При сохранении проблемы используйте реестр или официальные PowerShell-скрипты. При любых сомнениях создайте точку восстановления и сохраните экспорт реестра перед изменениями.
Спасибо за внимание. Если нужно, добавлю инструкции для конкретной версии Windows 11 или сценарий для корпоративной среды.
Похожие материалы
Как записать CD или DVD на Mac
Как сделать публикацию Facebook доступной для репоста
Microsoft Teams не синхронизируется с Outlook — решение
Как найти ссылки на другие книги в Excel
Создать ленту времени проекта в Excel