Как управлять автозапуском Windows с помощью Autoruns

Каждый пользователь хотя бы раз сталкивался с проблемой медленной загрузки Windows. Некоторые программы нужны системе, другие замедляют загрузку, а некоторые могут причинить вред. В этой статье подробно объясняю, как ускорить загрузку Windows вручную и с помощью Autoruns — продвинутого инструмента от Microsoft.
Что такое приложение автозапуска
Многие программы автоматически запускаются в фоне при старте системы или выполняют фоновые задачи в течение работы ОС. Антивирус, уведомления об обновлениях и службы системного контроля — всё это примеры автозапуска. Иногда всплывают нежелательные окна после посещения опасного сайта — это может быть попытка вредоносного ПО, которую перехватывает антивирус, работающий в фоне.

Как проверить, какие программы активны на компьютере:
Стандартный путь — Диспетчер задач (Task Manager). Во вкладке «Процессы» можно завершать задачи, а во вкладке «Автозапуск» — отключать программы при старте. Чтобы отключить автозапуск, щёлкните правой кнопкой по программе и выберите «Отключить».
Специализированные утилиты (например, HijackThis) дают подробный лог фоновых процессов и помогают искать подозрительные записи. Но большинство таких инструментов не дают удобного и исчерпывающего списка всех записей автозапуска.

Опытный пользователь и системный администратор стремятся иметь единый инструмент, который покажет полный список точек автозапуска и даст быстрый доступ к их управлению — поэтому стоит рассмотреть Autoruns.
Что такое Autoruns и зачем он нужен
Autoruns — это инструмент Microsoft Sysinternals, который показывает все программы и элементы, запускаемые при старте системы, входе пользователя и в других точках интеграции ОС. Он сканирует автозагрузка, планировщики, расширения оболочки, службы, драйверы и многое другое.
Autoruns классифицирует записи, позволяет быстро перейти к месту на диске или в реестре, проверить цифровую подпись и при необходимости отправить файл на проверку в VirusTotal. Это делает его мощным инструментом для оптимизации загрузки и поиска скрытого вредоносного ПО.
1. Подготовка и запуск Autoruns
- Скачайте ZIP-архив Autoruns с официального сайта Microsoft Sysinternals и распакуйте его.
.jpg)
В распакованной папке вы увидите:
- Autoruns.exe — графическая версия программы.
- Autorunsc.exe — консольная версия (командная строка).
- autoruns.chm — справка по программе.
- EULA.txt — лицензионное соглашение.
Перед запуском щёлкните правой кнопкой по Autoruns.exe и выберите «Запуск от имени администратора», чтобы избежать проблем с доступом и подтверждениями.

- В меню программы откройте «Параметры» и включите опции «Скрыть записи Microsoft» и «Скрыть записи Windows». Это скроет системные и подписанные записи Microsoft, чтобы вы случайно не отключили критически важные элементы системы.

Важно: опции скрытия защищают от случайного удаления системных записей, но не заменяют резервное копирование реестра и точку восстановления системы.
2. Вкладка входа в систему (Logon)
При запуске Autoruns открывается вкладка «Everything» (Все записи). Для управления программами, которые стартуют вместе с Windows, перейдите на вкладку “Logon”.

Во вкладке Logon вы увидите список записей. Для временного отключения записи снимите галочку слева. После этого перезагрузите систему — отключённая запись не будет запускаться. Альтернативно можно правой кнопкой мыши выбрать «Удалить», но удаление может затруднить восстановление работы программы в будущем.
Если запись вызывает подозрения, запомните: снятие галочки деактивирует её (в реестре создаётся разметка или запись перемещается), но не удаляет файл программы. Повторное включение восстановит автозапуск.
Проверяйте поля «Описание» и «Издатель» — они помогают отличать легитимные обновления (например, Adobe Systems) от поддельных файлов.

Советы при работе со вкладкой Logon:
- Отключайте программы по одной: перезагружайте систему после каждой критичной смены и фиксируйте результат.
- Начните с программ, которые явно не связаны с работой ОС: клиенты облачных служб, лаунчеры игр, вспомогательные аплеты, сторонние обновления.
- Не трогайте записи, относящиеся к антивирусу, драйверам дисков, менеджерам шифрования и виртуализации, если вы не уверены в последствиях.
Другие вкладки, такие как Drivers (Драйверы) и Services (Службы), могут иметь ещё большее влияние на производительность и стабильность. Работайте с ними осторожно.
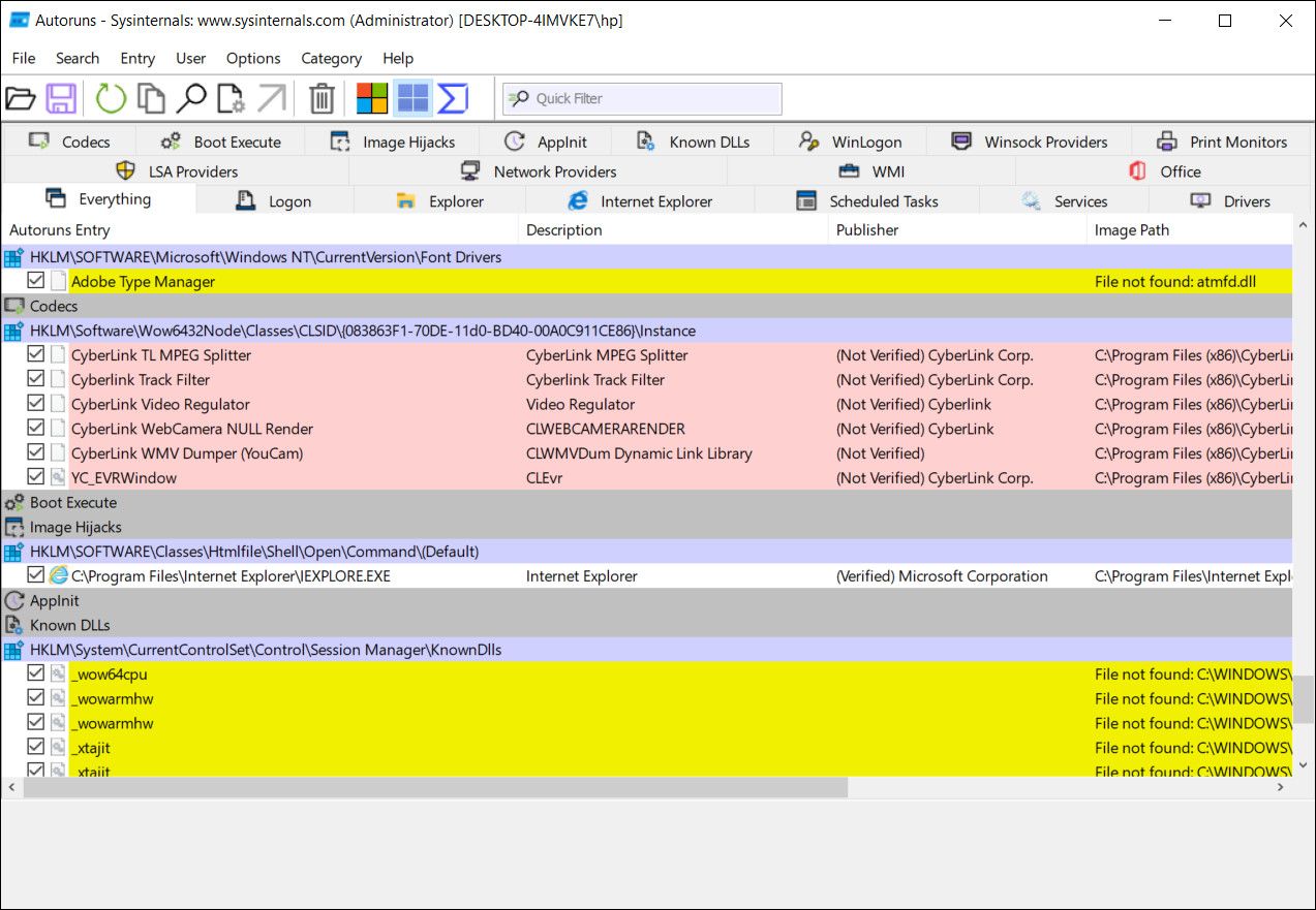
3. Цветовая маркировка записей
Autoruns подсвечивает некоторые записи цветом — это помогает быстро найти возможные проблемы:
- Желтый — запись существует, но Autoruns не может связать её с файлом или найти исполняемый файл на диске.
- Зелёный — запись была добавлена с момента последнего сканирования, вероятно, после установки новой программы.
- Розовый — отсутствует информация об издателе или цифровая подпись.
- Фиолетовый — указывает расположение файла Autoruns (файлы самого инструмента).

Если запись желтая или розовая — проявите осторожность, но не удаляйте её моментально. Цвета — подсказка для дальнейшего расследования.
4. Контекстное меню и полезные действия
Щёлкните запись правой кнопкой мыши — вы увидите набор полезных опций для диагностики и устранения:

- Перейти к записи — откроет ветку реестра в Редакторе реестра.
- Перейти к файлу — откроет папку с исполняемым файлом.
- Проверить подпись — проверяет цифровую подпись файла. Отсутствие подписи не всегда означает вредоносность: многие легитимные приложения не подписываются по разным причинам.
- Проверить через VirusTotal — отправляет контрольную сумму файла в сервис VirusTotal и показывает соотношение детектов (например, n/56). Показатель 1/56 чаще всего — ложное срабатывание. Используйте эту информацию как подсказку, а не как окончательный вердикт.
- Process Explorer — интеграция с Process Explorer даёт подробный анализ процессов (сетевой трафик, дескрипторы, модули). Process Explorer нужно скачать отдельно с сайта Microsoft Sysinternals; затем запускайте его вместе с Autoruns для углублённого исследования.

- Поиск в интернете — быстрый способ узнать происхождение файла. В контекстном меню есть пункт «Search Online», но при его недоступности можно скопировать имя файла и выполнить поиск вручную.
Применяйте эти инструменты как пошаговый процесс расследования: сначала найдите подозрительную запись, затем перейдите к файлу, проверьте подпись и результаты VirusTotal, и только после этого принимайте решение о отключении или удалении.
Альтернативные способы управления автозапуском
Если Autoruns кажется слишком технически сложным, есть менее мощные, но более простые варианты:
- Диспетчер задач — быстро и безопасно отключать автозапуск отдельных программ.
- Конфигурация системы (msconfig) — традиционный инструмент для базовой настройки автозагрузки.
- Сторонние оптимизаторы — программы с графическим интерфейсом, которые предлагают рекомендации и «оптимизацию в один клик», но будьте осторожны с довереннымисями и коммерческим ПО.
Autoruns остается лучшим выбором, когда нужен полный и прозрачный контроль.
Практическая методика: как безопасно очистить автозапуск (мини-метод)
- Сделайте точку восстановления системы и экспортируйте разделы реестра, с которыми планируете работать.
- Просканируйте систему антивирусом и антимальварным сканером (внутренним и онлайн), чтобы исключить активную угрозу.
- Запустите Autoruns от имени администратора и включите скрытие записей Microsoft и Windows.
- Снимайте галочки по одной и перезагружайте систему после группы изменений (например, 3–5 записей). Проверяйте поведение системы.
- Если после отключения программа перестаёт работать как нужно — включите запись обратно.
- Для окончательного удаления используйте стандартный деинсталлятор программы (Панель управления → Программы и компоненты) или удалите сам исполняемый файл, если уверены, что это стороннее ПО.
Краткая шпаргалка перед отключением:
- Отключайте лаунчеры игр, облачные клиенты (если не используете), автоматические обновления несущественных утилит.
- Не отключайте службы безопасности, драйверы накопителей, элементы, связанные с шифрованием или виртуальными машинами, без точного понимания.
Ролевые чек-листы
Чек-лист для новичка:
- Сделать точку восстановления.
- Запустить Диспетчер задач и отключить явно ненужные автозапуски (облако, мессенджеры).
- Перезагрузить и проверить загрузку.
Чек-лист для продвинутого пользователя:
- Экспортировать ключи реестра, связанные с автозапуском.
- Запустить Autoruns от имени администратора.
- Скрыть записи Microsoft/Windows.
- Просмотреть вкладку Logon, Drivers, Services.
- Для подозрительных записей: перейти к файлу → проверить подпись → VirusTotal → при необходимости Process Explorer.
- Записывать изменения и тестировать после перезагрузки.
Чек-лист для администратора:
- Тестировать изменения на контрольной машине/VM.
- Создать скрипты для автоматизированного развёртывания разрешённых автозапусков.
- Внедрить мониторинг изменения автозапусков (журналы, SIEM).
Критерии приёмки
- Время холодной загрузки уменьшилось (визуальная оценка быстрее до рабочей среды).
- Критические сервисы системы функционируют корректно (сеть, антивирус, файловая система).
- Программы пользователя запускаются и работают как ожидается.
- Нет повторяющихся ошибок в журнале событий Windows после изменений.
План действий при ошибке и откате
Если после изменения автозапуска система нестабильна:
- Восстановите точку восстановления системы.
- Если точки нет — загрузитесь в безопасном режиме и запустите Autoruns, чтобы вернуть ранее отключённые записи.
- Если конкретная программа не работает, реинсталлируйте её или восстановите соответствующие ключи реестра из экспорта.
Эти шаги помогут быстро вернуть систему в рабочее состояние без потери данных.
Безопасность и лучшие практики
- Всегда создавайте точку восстановления или снимайте экспорт реестра перед изменениями.
- Не доверяйте автоматическим советам «ускорить систему одним кликом» от непроверенных оптимизаторов.
- Используйте цифровые подписи и проверку VirusTotal как вспомогательные индикаторы, а не как окончательный вердикт.
- Для корпоративных ПК используйте групповые политики (GPO) для управления автозапусками и запрещайте неавторизованные изменения.
Когда Autoruns не помогает: примеры и ограничения
- Если проблема — аппаратная: медленный диск, недостаточно ОЗУ или повреждённый контроллер, то отключение автозапусков мало изменит ситуацию.
- Если автозапуск создаётся вредоносным драйвером на уровне kernel, простое снятие галочки во вкладке Logon не остановит его; потребуется антимальварный анализ и, возможно, загрузка с внешнего носителя.
- Если программа регистрирует себя заново через планировщик заданий или службы обновления, её отключение в Logon нужно сопровождать удалением соответствующих задач и служб.
Дополнительные ресурсы и советы
- Используйте виртуальную машину для тестирования изменений в корпоративной среде.
- Документируйте каждое изменение: дата, запись, действие и результат после перезагрузки.
- Включите оповещения о новых автозапусках в систему мониторинга (SIEM) для быстрой реакции.
Краткая сводка и итог
Autoruns — мощный и детализированный инструмент для управления автозапуском Windows. Он даёт полный обзор точек старта, быстрый переход к файлам и реестру, интеграцию с VirusTotal и Process Explorer. При разумном использовании Autoruns помогает сократить время загрузки, очистить систему от нежелательных автозапусков и повысить безопасность. Всегда выполняйте резервное копирование и тестирование перед массовыми изменениями.
Краткие рекомендации:
- Создайте точку восстановления и экспортируйте реестр.
- Скрывайте записи Microsoft/Windows в Autoruns.
- Отключайте записи по одной и тестируйте систему после перезагрузки.
- Используйте VirusTotal и Process Explorer для расследования подозрительных записей.
1‑строчный глоссарий
- Автозапуск — механизм, автоматически запускающий программы при старте ОС или входе пользователя.
- Autoruns — утилита Microsoft Sysinternals для просмотра и управления точками автозапуска.
- VirusTotal — онлайн-сервис для сканирования файлов несколькими антивирусными движками.
- Process Explorer — расширенный монитор процессов от Microsoft Sysinternals.
Социальная превью-картинка и короткое анонсное описание
Если нужно быстро анонсировать статью в рассылке: “Ускорьте загрузку Windows: как безопасно управлять автозапуском с Autoruns — пошаговая методика и контрольные списки.” (100–140 слов — можно адаптировать под конкретную рассылку).
Notes
- Автор рекомендует всегда проверять изменения на тестовой машине.
- Если вы сомневаетесь — спросите системного администратора или ИТ-специалиста перед удалением системных записей.
Похожие материалы
lsblk в Linux — обзор и примеры команд
Стриминговые приложения на PS4 — как установить
Сменить пароль root в Kali Linux
Как пожаловаться в Twitter — пошаговое руководство
Открыть ISO, TAR и 7‑Zip на Chromebook