Как просматривать раздел Linux (ext4) из Windows с помощью Ext2explore
Что делает Ext2explore
Ext2explore (также известен как Ext2Read) — это небольшая бесплатная и открытая утилита, которая сканирует диски и показывает файлы на разделах ext2, ext3 и ext4. Она не монтирует раздел в систему как диск с записью; инструмент предоставляет доступ только для чтения и позволяет сохранять копии файлов на Windows-раздел.
Ключевые свойства:
- Читает ext2/ext3/ext4;
- Портативный .exe, не требует установки;
- Работает под Windows XP SP3 и может запускаться в режиме совместимости в более новых версиях Windows;
- Поддерживает локальные диски и USB-накопители с ext-разделами.
Перед началом — требования и безопасность
Important: загружайте Ext2explore только с доверенного источника (например, страница проекта на SourceForge). Перед запуском проверьте файл антивирусом. Не пользуйтесь правами администратора без необходимости и не копируйте файлы на подозрительные носители.
Совместимость и права:
- Оригинальная утилита позиционировалась для Windows XP SP3; на Windows Vista/7/10/11 её нужно запускать в режиме совместимости и от имени администратора;
- Утилита даёт только доступ для чтения к разделам; запись отсутствует.
Шаг 1 — загрузка и распаковка
- Скачайте архив Ext2explore с официальной страницы проекта.
- Распакуйте в любую папку — установка не требуется.
- Вы можете держать программу в отдельной папке, чтобы не путать файлы.
Шаг 2 — настройка совместимости и прав
- Правой кнопкой мыши по файлу .exe и выберите Свойства.

- Перейдите на вкладку Совместимость.

- В разделе Режим совместимости выберите Windows XP (Service Pack 3).
- Отметьте пункт Запускать эту программу от имени администратора.
- Нажмите OK.
Важно: это нужно, чтобы утилита имела права доступа к не смонтированным разделам и могла сканировать диски корректно.
Шаг 3 — запуск и первичный поиск разделов
Дважды щёлкните по программе. Windows может показать предупреждение безопасности — ответьте Да.

После запуска программа автоматически просканирует диски и покажет найденные ext-разделы.

Если разделы не видны или появляется ошибка, убедитесь, что вы запустили .exe от имени администратора и нажмите значок монитора в верхней панели, чтобы пересканировать диски.

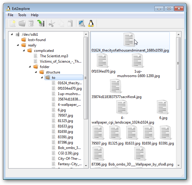
Шаг 4 — навигация и сохранение файлов
Навигация напоминает проводник Windows: двойной клик по папке открывает её. Вы можете просмотреть свойства файла или сохранить его копию на Windows-раздел — правый клик → Save.

Выберите место для сохранения в диалоге «Сохранить как».

Появится индикатор копирования «Saving…», затем файлы окажутся в указанной папке.

Ограничения и типичные ошибки
- Только чтение: вы не сможете изменять файлы на ext-разделе через Ext2explore.
- Права доступа: скопированные файлы получат права и владельца Windows — при возврате в Linux проверьте права и владельца и при необходимости восстановите их с помощью chown/chmod.
- Совместимость с современными Windows: на Windows 10/11 поведение может отличаться; некоторые сборки Windows не поддерживают старые способы доступа к дискам, и тогда придётся использовать альтернативы.
Примечание: если утилита не находит раздел, попробуйте загрузиться в Live-образ Linux или воспользоваться другими инструментами (ниже).
Альтернативы и когда Ext2explore не подходит
- Ext2Fsd — драйвер файловой системы для Windows, который позволяет монтировать ext-разделы как диски (включая возможность записи). Подойдёт, если вам нужна постоянная интеграция, но требует осторожности при записи.
- DiskInternals Linux Reader — графическая программа для чтения ext-разделов с более новым интерфейсом и поддержкой NTFS/EXT/ ReiserFS; часто удобнее на современных Windows.
- Live-USB Linux — загрузитесь с live-образа (Ubuntu, Fedora) и смонтируйте Windows-раздел, чтобы скопировать данные; даёт полные права и безопасность, но требует перезагрузки.
- WSL2 и внутренние инструменты — в некоторых версиях Windows 10/11 можно использовать WSL2 или специальные утилиты для доступа к ext4 виртуальных машин, но это сложнее для обычного пользователя.
Когда Ext2explore не подходит: если нужен доступ с записью, если раздел поврежден или использует необычные параметры шифрования/RAID — выбирайте драйверы, live-образ или восстановление диска.
Быстрый чеклист перед копированием (Role-based)
Для обычного пользователя:
- Скачайте утилиту с проверенного сайта.
- Распакуйте и запустите .exe в режиме совместимости XP SP3.
- Запустите от имени администратора.
- Копируйте только нужные файлы.
Для администратора/инженера поддержки:
- Проверьте целостность раздела перед копированием (smartctl, dmesg в Linux).
- Если нужен доступ на запись — используйте Ext2Fsd или загрузитесь с Live-USB.
- После копирования восстановите права/владельцев в Linux (chown/chmod).
Факты и краткая методология
Fact box:
- Поддерживаемые файловые системы: ext2, ext3, ext4.
- Утилита портативна, установки нет.
- Режим совместимости: Windows XP SP3 рекомендован для корректной работы.
Мини-методология: скачайте → распакуйте → настройте совместимость → запустите от администратора → скопируйте файлы → проверьте права в Linux.
1‑строчный глоссарий
- ext4: современная файловая система Linux.
- Раздел (partition): логический фрагмент диска с собственной файловой системой.
- Монтирование: процесс подключения раздела к дереву каталогов.
- Права администратора: права Windows, необходимые для доступа к низкоуровневым дискам.
Краткое резюме
Ext2explore — быстрый и удобный инструмент для извлечения файлов с ext-разделов в Windows, когда вам нужен только доступ для чтения. Если требуется запись, постоянный доступ или восстановление повреждённых разделов, используйте специализированные драйверы, live-образы или профессиональные инструменты восстановления.
Примечание: всегда делайте резервные копии и убедитесь в безопасности исходных файлов и носителей перед операциями с разделами.
Похожие материалы
Продлите жизнь смартфона — простые способы
Минимизировать падение производительности после Meltdown и Spectre
Прошивка LineageOS: полное руководство
Настройка My AI в Snapchat: имя, пол, образ
NightCap Pro — съёмка звёзд на iPhone