Как исправить ошибку обновления Windows 0x800703e6
Короткое описание проблемы

Ошибка 0x800703e6 появляется при попытке установить обновления Windows и сопровождается сообщением “недопустимый доступ к области памяти”. Чаще всего это указывает на проблемы с файлами обновления, конфликт процессов или антивирусную блокировку.
Важно: обновления Windows важны для безопасности и стабильности. Не пропускайте их без острой необходимости.
Что означает код 0x800703e6
Код 0x800703e6 — это код ошибки на уровне обновлений Windows. Простая интерпретация: один или несколько процессов пытаются обратиться к памяти, к которой им нельзя получить доступ, либо ресурс обновления повреждён.
Коротко о терминах:
- DISM — средство обслуживания образа Windows (одно предложение: использует образ системы для восстановления целостности файлов).
- SFC — средство проверки системных файлов (одно предложение: сканирует и восстанавливает системные файлы).
Основные причины появления ошибки
- Повреждённый файл Microsoft Update или компонент обновления.
- Проблемы на стороне серверов Microsoft (временные сбои).
- Конфликт памяти: два процесса обращаются к одной области памяти одновременно.
- Ошибки в реестре, созданные сторонними приложениями.
- Блокировка антивирусом или брандмауэром.
- Повреждённые системные или обновляемые файлы.
Быстрая проверка перед глубоким восстановлением
Выполните эти простые проверки — иногда они решают проблему без дальнейших действий:
- Проверьте статус серверов Microsoft (на официальном сайте или через страницу статуса служб).
- Убедитесь, что сеть стабильна и соединение не прерывается.
- Удалите недавно установленное ПО, которое могло вызвать конфликт.
- Проверьте соответствие минимальным требованиям для конкретного обновления.
Пошаговые решения (порядок рекомендуем следовать сверху вниз)
1. Запустите средство устранения неполадок Windows Update
- Нажмите клавишу Windows и откройте Параметры.

- Перейдите в раздел Система и выберите Устранение неполадок.

- Откройте Другие средства устранения неполадок.

- Нажмите кнопку Выполнить напротив средства «Центр обновления Windows».

Средство устранения неполадок автоматически проверит распространённые причины и применит базовые исправления.
2. Перезапустите службу Windows Update
- Нажмите Windows + R, введите
services.mscи нажмите Enter.
- Найдите службу Windows Update, дважды щёлкните и откройте Свойства.

- Во вкладке Общие установите тип запуска Автоматически и нажмите Запустить, если служба остановлена.

- Нажмите Применить и OK.
Примечание: если служба не запускается — проверьте зависимые службы или параметры политики безопасности.
3. Запустите DISM и SFC для восстановления системных файлов
- Откройте командную строку от имени администратора (нажмите Пуск, введите
cmd, выберите Запуск от имени администратора).
- Выполните команды по одной и дождитесь завершения каждой:
DISM.exe /Online /Cleanup-Image /Restorehealth
sfc /scannowDISM восстановит целостность образа, а SFC проверит и восстановит системные файлы. Перезагрузите компьютер после завершения.
Важно: команда DISM может потребовать подключение к серверам Microsoft или локальному образу — в редких случаях используйте ISO той же версии Windows.
4. Временно отключите антивирус и брандмауэр
- Откройте приложение Защитник Windows (Windows Security).

- Перейдите в раздел Брандмауэр и защита сети, выберите тип сети (например, Публичная сеть).

- Отключите Microsoft Defender Firewall временно.

Примечание: при использовании стороннего антивируса отключите его компоненты или временно удалите программу. После обновления обязательно включите защиту обратно.
5. Очистка диска: удаление старых пакетов обновлений
- Нажмите Windows, введите Очистка диска, запустите с правами администратора.

- Просканируйте диск и отметьте пункт Очистка обновлений Windows (Windows update cleanup).

- Нажмите OK, дождитесь завершения, затем перезагрузите систему.
Очистка удаляет временные файлы обновлений, которые могут быть повреждены.
6. Сброс компонентов Windows Update вручную
- Откройте командную строку от имени администратора.

- Выполните по очереди следующие команды (нажимайте Enter после каждой):
net stop bits
net stop wuauserv
net stop appidsvc
net stop cryptsvc
Del "%ALLUSERSPROFILE%\Application Data\Microsoft\Network\Downloader\*.*"
rmdir %systemroot%\SoftwareDistribution /S /Q
rmdir %systemroot%\system32\catroot2 /S /Q
regsvr32.exe /s atl.dll
regsvr32.exe /s urlmon.dll
regsvr32.exe /s mshtml.dll
netsh winsock reset
netsh winsock reset proxy
net start bits
net start wuauserv
net start appidsvc
net start cryptsvЭти команды останавливают службы, удаляют кеш обновлений и регистрируют ключевые библиотеки заново. После выполнения перезагрузите ПК.
Важно: аккуратно используйте команды rmdir и Del — они удаляют папки с кешем. Не используйте этот набор команд в средах с централизованным управлением обновлениями без консультации с администратором.
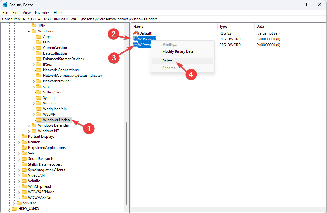
7. Удалите записи WUServer и WIStatusServer из реестра
- Нажмите Windows + R, введите
regeditи нажмите OK для запуска Редактора реестра.
- Перейдите по пути:
Computer\HKEY_LOCAL_MACHINE\SOFTWARE\Policies\Microsoft\Windows\WindowsUpdate- В правой панели найдите значения
WUServerиWIStatusServer, щёлкните правой кнопкой и удалите их, чтобы очистить путь загрузки обновлений.
- Перезагрузите ПК.
Примечание: перед редактированием реестра создайте резервную копию ветки реестра (Файл → Экспорт).
8. Установите обновление в состоянии чистой загрузки (Clean boot)
- Нажмите Windows, введите
msconfigи откройте «Конфигурация системы».
- Во вкладке Службы поставьте галочку Скрыть все службы Microsoft и нажмите Отключить все.

- Перейдите на вкладку Автозагрузка и откройте Диспетчер задач.

- Отключите все включённые элементы автозагрузки.

- Закройте Диспетчер задач, перезагрузите систему и попробуйте снова запустить обновление.
Если обновление сработало — одно из отключённых приложений мешало процессу. Включайте службы и автозагрузку по одной, чтобы найти виновника.
Совет: если много сервисов — используйте бинарный поиск: включайте половину и тестируйте, затем делите оставшиеся.
Когда описанные шаги не помогают (контрпримеры и альтернативы)
- Если ошибка повторяется даже после полного сброса компонентов и SFC/DISM, возможно, повреждён более глубокий уровень файловой системы или аппаратная проблема с оперативной памятью.
- Альтернатива: установите обновление вручную через Центр загрузки Microsoft или загрузите пакет обновления (.msu) и установите его офлайн.
- Если вы используете корпоративный WSUS/каталог обновлений, проверьте настройки политики группы — это может быть источник неверных путей
WUServer.
Методики и чек-листы для разных ролей
Роль: рядовой пользователь
- Сделайте бэкап важных данных.
- Запустите средство устранения неполадок.
- Попробуйте временно отключить антивирус.
- Выполните очистку диска и перезагрузку.
Роль: локальный администратор
- Проверьте события в Журнале событий (Event Viewer) по источникам WindowsUpdateClient и System.
- Выполните DISM / SFC и сброс служб.
- Проверьте политики группы и записи реестра
WUServer. - Если используется WSUS — синхронизируйте сервер и проверьте содержание пакета обновления.
Роль: корпоративный администратор
- Проверьте правила централизованного антивируса и EDR.
- Проанализируйте дампы памяти, если есть подозрения на аппаратные ошибки.
- Разверните обновление на тестовом пуле и сравните с рабочими узлами.
Быстрый план действий (Playbook)
- Проверка сети и серверов Microsoft.
- Средство устранения неполадок Windows Update.
- Перезапуск службы Windows Update.
- DISM + SFC.
- Очистка папок SoftwareDistribution и catroot2.
- Чистая загрузка и повторная попытка.
- Ручная установка пакета обновления, если автоматическая не проходит.
Диагностика аппаратной части и дополнительные проверки
- Проверьте оперативную память с помощью Windows Memory Diagnostic или MemTest86.
- Проверьте диск на ошибки (
chkdsk /f /r) при необходимости. - Если ошибки памяти подтверждаются — замените модули RAM.
Таблица рисков и смягчение
| Риск | Вероятность | Влияние | Меры смягчения |
|---|---|---|---|
| Удаление нужных данных при очистке | Низкая | Среднее | Сделать бэкап перед операцией |
| Нарушение политик WSUS | Средняя | Высокое | Согласовать с администратором, проверять записи реестра |
| Отключение антивируса приводит к уязвимости | Средняя | Среднее | Отключать временно, включить после обновления |
Краткий глоссарий
- DISM — средство обслуживания образа Windows.
- SFC — средство проверки системных файлов Windows.
- WSUS — служба управляемых обновлений в корпоративных сетях.
Критерии приёмки
- Обновление установлено успешно без ошибок.
- В журнале событий нет записей об ошибках Windows Update на момент установки.
- Система проходит проверку SFC без незакрытых нарушений.
Что делать, если ничего не помогло
- Попробуйте установить обновление вручную, скачав .msu с каталога Microsoft Update.
- Восстановите систему к контрольной точке до появления проблемы (если есть).
- При подозрении на аппаратную проблему — проверьте RAM и диск.
- При корпоративных установках — обратитесь к IT-отделу для проверки WSUS/политик.
Заключение
Ошибка 0x800703e6 чаще всего разрешима при последовательной диагностике: начиная со стандартного средства устранения неполадок и заканчивая сбросом компонентов обновления. Начинайте с простых шагов и переходите к более сложным только при необходимости. Если понадобятся точные команды или помощь с логами — опишите симптомы и логи событий, и можно будет подобрать следующий шаг.
Примечание: если вы не уверены в выполнении операций с реестром или отключении служб, обратитесь к специалисту.
Спасибо, что прочитали. Оставьте комментарий, если нужна помощь по конкретному шагу или у вас появились дополнительные симптомы.
Похожие материалы
RDP: полный гид по настройке и безопасности
Android как клавиатура и трекпад для Windows
Советы и приёмы для работы с PDF
Calibration в Lightroom Classic: как и когда использовать
Отключить Siri Suggestions на iPhone