Как исправить ошибку «Неопознанная сеть» в Windows

Ошибка «Неопознанная сеть» в Windows означает, что операционная система не может корректно определить или подключиться к сети. Причины могут быть простыми — например, временный сбой физического соединения — или сложными — например, неправильные параметры TCP/IP, конфликт IP-адресов или вмешательство антивирусного/брандмауэрного ПО. Ниже описаны проверенные шаги по диагностике и исправлению, начиная с наиболее безопасных и быстрых.
Что это значит в двух словах
Неопознанная сеть — это состояние, когда Windows видит сетевой интерфейс, но не может корректно определить его профиль или подключиться к шлюзу/интернету. Это краткое определение; далее идут практические шаги.
1. Предварительные и быстрые проверки
Перед глубоким лечением всегда начните с простых действий. Они быстрые и безопасные.
Выключите режим самолёта
В Windows режим самолёта отключает все сетевые адаптеры. Иногда он включается случайно.
- Нажмите кнопку Пуск и откройте Параметры.
- Перейдите в Сеть и Интернет.
- Выберите Режим самолёта и выключите переключатель, если он включён.

Если это не помогло, переходите к следующему шагу.
Переподключите интернет-соединение
Короткие потери пакетов или артефакты связи могут привести к ошибке. Простое переподключение часто решает проблему.
- Для проводного соединения: отключите и снова подключите Ethernet-кабель.
- Для Wi‑Fi: щёлкните значок Wi‑Fi на панели задач, отключитесь и снова подключитесь.

Удалите старые профили сетей
Старые профили Wi‑Fi могут конфликтовать с текущим подключением. Удалите ненужные сети.
- Откройте Параметры > Сеть и Интернет.
- Выберите Wi‑Fi и нажмите Управление известными сетями.
- Выберите старые профили по очереди и нажмите Забыт.

Примечание: удаление профиля удаляет сохранённый пароль и настройки этой сети.
2. Отключите брандмауэр на время диагностики
Брандмауэр может ошибочно блокировать трафик. Для проверки временно отключите его.
- Откройте Панель управления.
- Перейдите в Система и безопасность > Брандмауэр Windows Defender.
- В левом меню выберите Включение и отключение брандмауэра Windows Defender.
- Временно отключите брандмауэр для частной или публичной сети в зависимости от вашего подключения.


Важно: не оставляйте брандмауэр отключённым надолго. Отключайте только для диагностики.
3. Смените DNS-сервер
Иногда DNS, назначенный провайдером или роутером, недоступен или некорректен. Замена DNS может восстановить доступ.
- Откройте Параметры > Сеть и Интернет.
- Выберите нужный адаптер (Wi‑Fi или Ethernet) и нажмите на подключение.
- Под IP‑настройками нажмите Редактировать и смените DHCP на Вручную.
- Включите IPv4 или IPv6 и введите альтернативные DNS-серверы (например, 8.8.8.8 и 8.8.4.4 от Google или 1.1.1.1 от Cloudflare).
- Нажмите Сохранить.


Совет: после смены DNS выполните очистку кеша DNS командой: см. раздел по TCP/IP ниже.
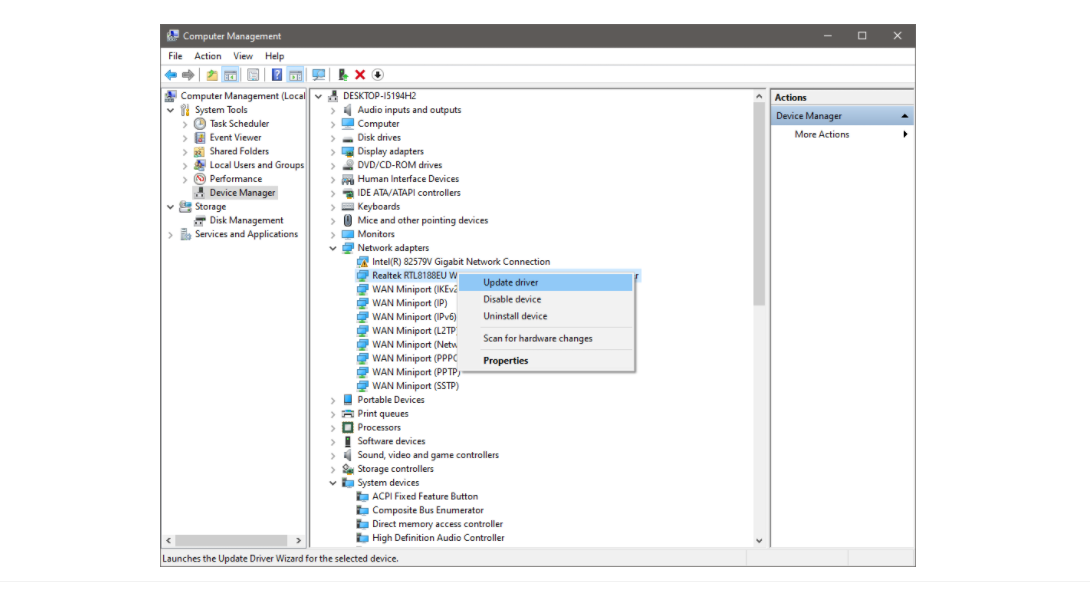
4. Обновите драйвер сетевой карты
Старый или дефектный драйвер может некорректно обрабатывать пакеты.
- Щёлкните правой кнопкой по «Этот компьютер» и выберите Управление.
- Откройте Диспетчер устройств и раскройте категорию Сетевые адаптеры.
- Найдите текущий адаптер, щёлкните правой кнопкой и выберите Обновить драйвер.
- Выберите Поиск драйверов автоматически и следуйте инструкциям.

Если автоматическое обновление не помогает, скачайте драйвер с сайта производителя адаптера или материнской платы.
5. Сбросьте стек TCP/IP и кеш DNS
Сброс TCP/IP часто исправляет логические ошибки в сетевом стеке.
Откройте командную строку от имени администратора и выполните команды:
netsh int ip reset
ipconfig /flushdns
ipconfig /release
ipconfig /renewПосле выполнения перезагрузите компьютер.

6. Проверка оборудования и роутера
Если проблема остаётся после всех проверок на компьютере, причина может быть в роутере или провайдере.
- Осмотрите роутер на предмет видимых повреждений.
- Проверьте, надёжно ли подключены кабели.
- Убедитесь, что индикаторы питания, интернета и WAN горят нормально.
- Попробуйте перезапустить роутер: выключить, подождать 30 секунд и включить.
- Попробуйте временно подключить другой компьютер к роутеру — возникает ли та же ошибка?
Если на другом устройстве то же состояние, свяжитесь с техподдержкой провайдера.
Когда эти решения не помогают
Если ни одно из перечисленных действий не устранило ошибку, возможны более серьёзные причины:
- Повреждён сетевой адаптер (аппаратный сбой).
- Конфликт сетевых профилей или политики безопасности в доменной сети.
- Сбой прошивки роутера.
- Загрязнение таблицы ARP или конфликт MAC/IP.
В таких случаях рекомендуем:
- Подключить USB‑адаптер Wi‑Fi или внешнюю сетевую карту и проверить подключение.
- Сбросить роутер к заводским настройкам (только если вы умеете заново настроить сеть).
- Обратиться к сетевому инженеру или в техподдержку провайдера.
Альтернативные методы и обходные пути
- Временно отключите сторонние брандмауэры и антивирусы (проверьте, не они ли блокируют трафик).
- Включите и отключите режим энергосбережения для сетевого адаптера в диспетчере устройств.
- Попробуйте статический IP‑адрес в пределах вашей подсети.
- Используйте мобильный точку доступа с телефона — если работает, проблема у провайдера или роутера.
Мини‑методика диагностики (шаги 1–10)
- Проверка физического соединения и индикаторов на роутере.
- Выключить/включить режим самолёта и переподключиться.
- Удалить старые Wi‑Fi профили.
- Переподключить кабель/Wi‑Fi.
- Отключить брандмауэр временно.
- Сменить DNS на публичные.
- Обновить драйвер сетевой карты.
- Сбросить TCP/IP и очистить DNS.
- Перезапустить роутер и компьютер.
- Проверить подключение другим устройством.
Модель принятия решения
Ниже — упрощённое дерево действий, которое поможет понять, что делать дальше.
flowchart TD
A[Появилась ошибка «Неопознанная сеть»] --> B{Проверить физику}
B -->|Кабель/индикаторы в порядке| C{Возникает на всех устройствах?}
B -->|Кабель повреждён| D[Заменить кабель или порт]
C -->|Да| E[Проблема в роутере/провайдере — перезапустить роутер, связаться с провайдером]
C -->|Нет| F[На проблемном ПК: сброс TCP/IP, обновить драйверы]
F --> G{Помогло?}
G -->|Да| H[Готово]
G -->|Нет| I[Проверить брандмауэр/антивирус, сменить DNS]
I --> J{Помогло?}
J -->|Да| H
J -->|Нет| K[Подключить внешнюю сетевую карту или обратиться к специалисту]Контрольные списки по ролям
Пользователь (домашний):
- Переподключить кабель/Wi‑Fi.
- Отключить режим самолёта.
- Удалить старые сети.
- Выполнить netsh int ip reset и ipconfig /flushdns.
- Перезагрузить ПК и роутер.
Системный администратор:
- Проверить политики групп и профили сети в Active Directory.
- Просмотреть события в журнале Windows (Event Viewer) по сетевым ошибкам.
- Проверить конфигурацию DHCP, ARP и маршрутизации на коммутаторах/роутерах.
- Обновить прошивку сетевого оборудования.
Инженер поддержки провайдера:
- Проверить линию до абонента (SNR, уровень сигнала, ошибки пакетов).
- Выполнить диагностику на уровне модема/ONU.
- Проверить маршрутизацию и BGP, если применимо.
Критерии приёмки
Чтобы считать проблему решённой, проверьте:
- Windows определяет профиль сети (частная/публичная) и показывает подключение без ошибок.
- Можно выполнить ping до шлюза и до внешнего адреса (например, 8.8.8.8).
- Разрешается DNS‑имя в IP (например, ping google.com возвращает адрес).
- Стандартные приложения с сетью (браузер, почтовый клиент) работают корректно.
Тестовые команды (пример проверки):
ping -n 4 192.168.1.1
ping -n 4 8.8.8.8
nslookup google.comБезопасность и конфиденциальность
При диагностике не отключайте защитные средства на длительное время. Если вы меняете настройки DNS или используете сторонние утилиты, убедитесь, что источники надежны. Если сеть принадлежит организации, согласуйте действия с командой безопасности.
Когда обращаться к профессионалам
Обратитесь к специалисту, если:
- Вы прошли все шаги, а ошибка повторяется.
- Подозреваете аппаратный дефект сетевой карты или роутера.
- Сетевая проблема затрагивает несколько устройств в доме или офисе.
Часто задаваемые вопросы
Почему Windows показывает «Неопознанная сеть» именно сейчас?
Это может произойти после изменения конфигурации сети, установки обновления, включения режима самолёта или вмешательства стороннего ПО (антивирус/брандмауэр).
Поможет ли сброс настроек сети в Windows?
Да. Сброс сети удалит сетевые адаптеры и вернёт их настройки к заводским. Помогает при программных конфликтах, но потребует повторной настройки подключений.
Безопасно ли отключать брандмауэр и антивирус для диагностики?
На короткое время — да, если вы понимаете риски. Не оставляйте защитные средства отключёнными. При сомнении выполните диагностику в изолированной сети.
Что лучше: сменить DNS или сбросить TCP/IP?
Оба метода решают разные задачи. Смена DNS устраняет проблемы с разрешением имён. Сброс TCP/IP исправляет логические ошибки в стеке сети. Часто выполняют оба.
Как быстро понять, роутер или компьютер виноваты?
Подключите к роутеру другое устройство. Если проблема есть на нескольких устройствах — вероятно, роутер или провайдер. Если только на одном — проблема в компьютере.
Заключение
Ошибка «Неопознанная сеть» в Windows чаще всего решается простыми действиями: переподключением, удалением старых профилей, временным отключением брандмауэра, сменой DNS, обновлением драйверов и сбросом TCP/IP. Если всё это не помогло, проверьте роутер, попробуйте внешнюю сетевую карту или свяжитесь с провайдером. Используйте чек‑листы и методику из этой статьи для пошаговой диагностики.
Дополнительные ресурсы и заметки:
- Всегда сохраняйте конфигурации и пароли перед сбросом оборудования.
- При работе в корпоративной сети уточняйте действия с IT‑отделом.
Похожие материалы
PowerToys: Mouse Without Borders и Peek в Windows 11
Luminar Share: беспроводная передача фото
Upscale AI в Luminar Neo — увеличить фото
Размытие движения: полное руководство
Установка VST-плагинов в REAPER